Use CM evolveIT to Solve Bottlenecks in Your COBOL Programs
Here is an easy but powerful way to use CM evolveIT to identify potential bottlenecks in your COBOL system using a simple regular expression search. Multi-level looping structures are an instance where performance issues might be found. Identifying these can be difficult since a traditional mainframe scan doesn’t allow finding text on separate lines in the source.
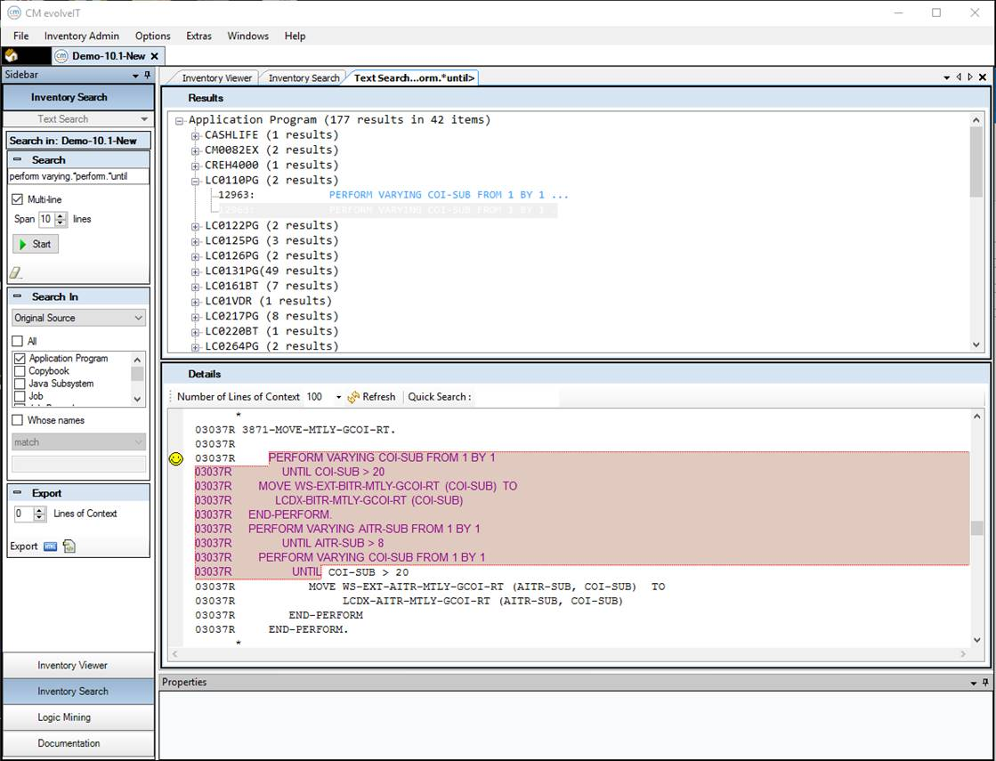
In CM evolveIT, it is possible to use the Text Search tool along with a Multi-line search to find this kind of code construct.
Use the screen shot below to see how to set up this kind of search by using the multi-line search option, searching Original Source and programs only, with a simple regular expression:
“perform varying.*perform.*until”.
Try the search and let us know what you find as opportunities for improvement in your system.

Related Articles
CM evolveIT Administrator Manual
Please look at the attached file(s)
CM evolveIT User Manual
Welcome to CM evolveIT User Training Manual Restrictive Rights This document and the product referenced in it are subject to the terms and conditions of the user License Agreement ...
CM evolveIT API Interface
Overview Information managed in an evolveIT Inventory is available for access by 3rd Party applications via simple messaging architecture and a straightforward data access API. evolveIT provides a Service-Oriented Architecture. “Client” applications ...
CM evolveIT - Regular Expression Examples
Please look at the attached file(s)
CM evolveIT Dashboard APIs
This document will cover the basics of the CM evolveIT Dashboard Configuration Tool. There will be a discussion about what APIs are available, how to use the APIs and how to test results from the APIs. The last section of the document will walk ...