Implementing the WebImageGallery custom template
This
custom template is based on galleriajs and it is applying to a Grid control. Its
functionality consists of displaying a gallery of images extracted from webproject/WebContent/images
folder. To implement this control please follow the steps below: - Put
the image files that you want to display in the gallery in the webproject/WebContent/images
folder.

- Add
the WCGallery-page.wcli and WebImageGallery.ctrl files in your custom templates
folder.
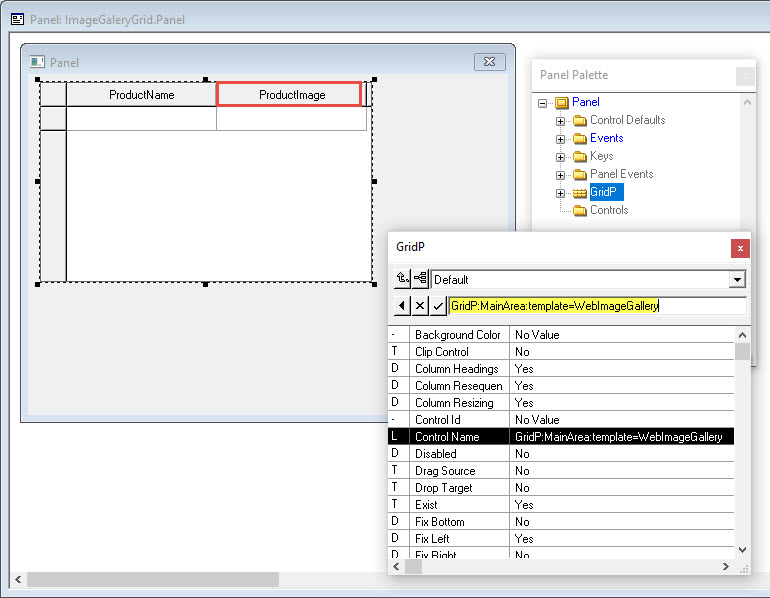
- In
your function add a grid control. Set the control name of the grid like this: “GridP:MainArea:template=WebImageGallery”
The grid data for the image file should be just the image file name, for
example APPLE.gif or background1.jpg.



- Add
a triplet to the function referencing the page template.

IMPORTANT: to be able to call a DetailPoup function that inherits from WCGallery you need to add the inheratance to the WCGallery page template to the caller function.

- Generate
and test your function.



Related Articles
Download File From URL Control Template Manual
The “DownloadFileFromURL.ctrl” template can be used to download files stored in your server, to implement this template follow these instructions: In Eclipse, copy the “DownloadFileFromURL.ctrl” file into your “Custom Templates” folder In Plex create ...
Custom Query
Custom Query This document will cover the basics of the CM evolveIT Dashboard Custom Query. After completing this document, you should have a basic understanding of the CM evolveIT Custom Query 1. Log in to the dashboard with a valid dashboard user ...
Implementing Chart.ctrl
WebClient supports displaying data in several basic charts based on the C3 and D3 JavaScript libraries. Chart.ctrl now allows you to display your data in pie, donut, line, bar, and spline chart formats. The grid should have exactly two columns ...
Building Custom Reports / Diagrams in CM evolveIT
Please look at the attached file(s)
How to Implement Image Gallery
In this article, we will be showing an example how we can use other Javascript library other than Dojo Toolkit in WebClient and how to implement an image gallery using https://galleriajs.github.io/ 1. Create a Plex grid function where one of the grid ...