CM evolveIT User Manual

CM evolveIT User Manual


Welcome to CM evolveIT

 

 

 


 

User Training Manual


                                                            Restrictive Rights

This document and the product referenced in it are subject to the terms and conditions of the user License Agreement with CM First Technologies.  All rights are reserved and restricted to the License Agreement.

 

 

                                                                      Copyrights

 

All rights reserved under Copyright laws of the United States.  No part of this publication may be reproduced stored in a retrieval system or transmitted in any form or by any means, electronic, mechanical, photocopying, recording, scanning or otherwise, except as permitted under Sections 107 or 108 of the 1976 United States Copyright Act, without the written permission of CM First Technologies.

 

 

1. Your CM evolveIT Environment

Learning Objectives:

Upon completion of section 1, students should:

·      understand how CM evolveIT works in their client/server environment

·      understand how CM evolveIT contiguous licensing works

·      know the names of their CM evolveIT administrators

·      know their personal CM evolveIT user ID and password

·      have a general, high-level understanding of the CM evolveIT automated discovery process

·      have a general, high-level understanding of how CM evolveIT automated discovery is implemented and conducted in their environment

 

Topics

 

1.         How client/server functions together

2.         Concurrent (Floating) Licensing

3.         CM evolveIT Administration

4.         Automated Discovery

5.         Release Management

1.1 How client/server functions together

            The CM evolveIT toolset is a client - server application and is made up of 5 separate components.  Each of these components serves a                           specific purpose for either the administration of CM evolveIT or the analysis functionality.  We will provide a short description of each of these,               but  for a more extensive explanation please refer to the CM evolveIT Administrator Training Manual.  The CM evolveIT components are:

            The Discovery Workbench provides the capability to parse all of the source code assets to create the initial database repository and refresh             assets as they change.  This component runs on the CM evolveIT server. 

            The Administrators Workbench provides the CM evolveIT administrator with the capability to manage product licenses, add/modify/remove             client user names and passwords, install/cross-reference/remove source code inventories, and view shared memory information.  This             component runs on the CM evolveIT server. 

            The Server Manager is a client tool that allows remote administration of licenses and the ability to start, stop and restart the CM evolveIT server             component.  This component can only run on the Server, but should only be used by the local CM evolveIT Administrator.

            The CM evolveIT Server Component is the workhorse for the entire CM evolveIT toolset and provides all of the functionality to communicate             requested documentation and analysis results to the Analyst Workbench client.  This component runs on the server.

            The Analyst Workbench provides the user interface functionality to enable all analysis and documentation.  This user component works in             conjunction with the CM evolveIT Server Component to enable the display and interaction with all analysis results.  This is a client component.


 

1.2 Concurrent (Floating) Licensing

 

Concurrent licensing is one of the most flexible licensing schemes available.  This licensing approach enables a group of users to share the capabilities of a software system while not requiring each user to have their own licensing.  In this licensing model a license is "in use" when a client is logged in to the server.  What this means to you as a user is that it is possible during periods of high usage that a license may not be available for you to login.  Some coordination between users is warranted to enable the use of licenses in an efficient manner.  This also means that a user that is not actively using CM evolveIT should log off to enable others to use the license.

 

·       User ID and password information (provide their user IDs and passwords)

Each user is provided a unique user name and password that allows you to login to the CM evolveIT toolset.  We have provided this location for you to write down your username and password.

 

User Name__________________________           Password________________________

 

 

1.3 CM evolveIT Administration

 

Each CM evolveIT customer assigns a primary and secondary Administrator.  The CM evolveIT Administrators are responsible for managing inventories, adding/modifying/removing users, adding/updating license information, and providing the location with basic answers for users on the use of CM evolveIT.  The CM evolveIT Administrators also act as the point of contact for product support issues reported to CM First Technologies.  If you have a problem with the CM evolveIT product you should contact one of your local CM evolveIT Administrators.

 

Primary Administrator _______________________

Contact Information _________________________

 

Secondary Administrator ______________________

Contact Information __________________________


 

1.4 Automated Discovery

 

The Discovery Workbench, as mentioned above, is the component that allows your COBOL and related system components to be parsed and builds all relationships into a database repository.  This process is handled by your CM evolveIT administrator.  As a user, all you need to know is that the process of discovery provides you with compiler-like accuracy for the information that you receive from CM evolveIT.  This accuracy enables you to explore your COBOL application with confidence that the CM evolveIT diagrams, reports and "smart" Data Search functions provide the system and module understanding you require to accomplish your projects.

 

1.5 Release Management

 

COBOL mainframe systems are typically large, complex and undergo change on a regular basis.  As a user you want the most accurate information possible to do your job.  In order to provide this unprecedented kind of accuracy the inventory for an application can be updated by "Refreshing" only the changed components when a new release is completed.  Each customer has their own unique requirements to manage these updates.  As a user, you will be informed by your CM evolveIT administrator when a new version of the inventory is ready for use and what components have been updated.  Each user will be provided with a document that describes how their site will manage releases and how this information will be communicated.  

 

2. Getting Started with CM evolveIT

Learning Objectives:

 

Upon completion of section 2, students should:

·      know how to configure and select their CM evolveIT client-server connection

·      be able to login to the CM evolveIT client

·      understand the organization and content of CM evolveIT inventories

·      have a general knowledge of the content and use of inventory views

·      have a general knowledge of the content and use of CM evolveIT layouts

 

Topics

1.    CM evolveIT Inventories, Views and Layouts

2.    CM evolveIT Client Login and Server Setup

3.    CM evolveIT Home Screen

            4.    Populating an Initial Inventory Viewer Layout

 

2.1 CM evolveIT Inventories, Views and Layouts

 

Before beginning to use CM evolveIT’s powerful analytical and graphical visualization functionality, it is essential to understand some fundamental concepts regarding the way the tool can be used to organize and view your COBOL application assets.  We’ll begin with CM evolveIT Inventories, Views and Layouts and how they relate to each other.

CM evolveIT Inventories

CM evolveIT inventories are comprised of all assets in a COBOL legacy system that is either coded assets or discovered assets.  An example of a coded asset is an application COBOL program.  An example of a discovered asset is a physical file that was identified during the CM evolveIT automated discovery process through parsing and analysis of the JCL.  All of these assets, both coded and discovered, make up the whole of an CM evolveIT inventory for a COBOL application.  A complete list of all CM evolveIT inventory assets and their definitions can be found in Appendix C of this manual.

CM evolveIT Views

CM evolveIT views are subsets of an CM evolveIT inventory.  When an CM evolveIT inventory is created through discovery, a Master View is created for the inventory which contains all of the inventory’s assets.  However, an CM evolveIT user may want to focus on a certain subset of an inventory’s assets when conducting analysis.  To do this, CM evolveIT views can be created that contain only those assets pertinent to the user’s analysis task, allowing the user to focus in on only the assets of interest. 

CM evolveIT Layouts

CM evolveIT layouts are simply a set of selected assets a user wishes to view and work with from an CM evolveIT inventory View within the main CM evolveIT Inventory Viewer.  An inventory layout can be customized to contain any combination of inventory assets available in an CM evolveIT inventory.  These assets can be arranged however the user desires.  Familiarity with CM evolveIT’s Inventory Viewer will be the focus of Section 2 of this training. 


 

2.2 Client Login and Server Set-up

Login window

After starting CM evolveIT, the first window encountered is the CM evolveIT Login window. 
To continue, enter the User Name and Password as provided by your CM evolveIT administrator.  The first time you login, you may be required to set up a connection to your CM evolveIT server.  To do this, click on the  button to access the CM evolveIT servers’ window.

 

Server window
The Servers window provides a way to set up and control which server to connect to.
            
To connect to a new server, enter the server address or name in the Server box, then enter the server port in the Port box.  If you are unsure of the server details, ask your CM evolveIT administrator.
When satisfied with the data you have entered, click the   button.  This will add the new server to the list of servers.  Select the newly added server from the list and click .
Having provided a user name and password and selected a server, click the now active  button on the login window to login to CM evolveIT.

 


 

2.3 CM evolveIT Home Screen

Upon initial login to CM evolveIT, the CM evolveIT Home Screen will appear.  The CM evolveIT Home screen will remain active as a selectable tab throughout your session in CM evolveIT.   

The CM evolveIT Home screen:

CM evolveIT Welcome WindowProvides valuable web links to CMCM evolveIT web sites and product information.

 

 

2.3.1 Inventory View Management Window

                                                                              
      This window provides a list of all CM evolveIT inventories available on your CM evolveIT server as well as a way to manage asset subsets called Inventory       Views via the  button.  Creation and management of Inventory Views will be discussed in detail in subsequent sections of training.

2.3.2 CM evolveIT Welcome Window


 

This window provides valuable product information as well as links to CM evolveIT Support website.

 

2.4 Populating an initial Layout

      Upon initial login to, you will be presented with the Populate Inventory Viewer window.  This selection menu contains a list of all inventory assets available for       set up of an inventory viewer layout. 
Cells  tab
A user may select one or more items from the Cells list by clicking, and ticking the corresponding item they wish to add.  When satisfied with the choices, click on the Populate button to fill the Inventory Viewer.

2.4.1 Cells

         

                                                                                    

         

2.4.2 Layout tab

By clicking on the word Layouts, the window will switch to the layout selection list.  From this Layout list the user can choose from previously saved layouts.  After the selection has been made, click on the Populate button to fill the Inventory Viewer.


At this stage, selection of assets from the list will populate your initial layout of inventory assets when CM evolveIT’s Inventory Viewer opens for the first time. 


 

3. Inventory Viewer

Learning Objectives:

 

Upon completion of section 3, students should:

·      understand the organization and content of CM evolveIT layouts

·      know how to create, change, save and retrieve saved CM evolveIT layouts

·      know all of the unique inventory asset types

·      be able to select multiple assets within a layout asset cell

·      understand how CM evolveIT represents the different asset relationships through highlighting and colorization

·      understand how to navigate to and use the four Inventory Viewer sidebars

·      understand the functional use of Inventory Views

·      be able to create, add assets to, save, rename and delete an inventory view

 

Topics

Introduction to Inventory Viewer Layouts
Inventory Asset Relationships
Inventory Viewer Sidebar
Inventory Views
This section will help you become familiar with CM evolveIT Inventory Viewer screen components and their uses.

The CM evolveIT Inventory Viewer has 3 main components:
  1. CM evolveIT Inventory Viewer Sidebar used for controlling various CM evolveIT operations
  2. Main Panel consisting of inventory asset cells where the majority of CM evolveIT asset viewing occurs
  3. Properties Box which contains information about a selected inventory asset

           

 

3.1.1 Populating an Initial Inventory Layout

Upon initial sign in, the Populate Inventory Viewer Window is displayed.  This window will also display whenever a new Inventory Viewer is opened unless the user has selected a default Layout.  The Populate Inventory Viewer Window is also displayed if a user closes all of the current Inventory Viewer cells.

 

3.1.2 Inventory Viewer Asset Cells

Each asset type selected for an inventory layout will have its own cell in the Inventory Viewer.  Asset types can be added, removed, replaced and arranged in any way desired to build a customized layout of your application assets.  In this section, we’ll learn how to update, save, delete and recall Inventory Viewer Layouts through asset cell and sidebar layout controls.

        

 

3.1.3 Asset Cell Layout Controls

Changing a Cell’s Size 

The size of an asset cell can be changed by positioning the mouse pointer over the separation bars between cells, holding the left-mouse-button and dragging the line to a new position.

Changing a Cell’s Position in a Layout

An asset cell’s position can be changed by positioning the mouse pointer over the asset cell’s header box, holding the left-mouse-button and dragging the entire cell to a new screen position within the layout and releasing the left-mouse button.

                                

                                              


3.1.4 Changing a Cell’s Asset Type

Clicking on the
 button next to the asset type name in an asset cell will produce a drop-down box from which you can assign a new asset type to that cell.  This allows quick swapping of asset types from within the asset cell windows.



 

3.1.5 Selecting Assets within an Asset Cell

Selecting items within a cell of the Inventory Viewer is a simple process.

To select a single asset, Left Click on the item to select, LC0135PG, in the cell in which it resides, Application Program.




 

3.1.6 Selecting Multiple Assets

To select multiple assets, select the first asset, LC0135PGPress and hold down the Ctrl key on the keyboard.  While still holding down the Ctrl key, select asset LC0130PG.

 

 

You may also select another asset by using the Shift key to select all assets between the first and the second selected assets.  While holding down the Shift key, select LC0135PG.  Assets LC0130PG, LC0131PG and LC0135PG are now selected.



 

NOTE:  You may only select multiple items from within the same cell.

 

You can navigate between selection sets in Inventory viewer using the forward and backward arrows located at the top of an asset cell.




 

 

CM evolveIT will keep track of previous sets of asset selections.  For example, after selecting 3 different selection sets, CM evolveIT allows the user to return to a previous selection set, as follows:

 

Selection Set 1 (4 programs)

 



 

Selection set 2 (8 programs)



 

Using the forward and backward arrows, you can switch between these two prior selection sets.  Additionally, CM evolveIT provides a selection set list pop-up that can be used to select any set from the saved list.  By clicking on the up/down arrows located between the forward/backward arrows, CM evolveIT presents the following pop-up box list of previous selection sets:

 



 

3.2 Inventory Asset Relationships

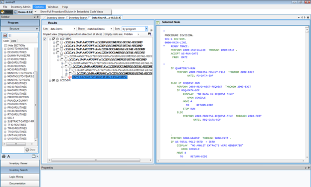
CM evolveIT builds a repository of information about your source code during the automated discovery process.  Identification of Inventory Asset relationships is part of that process.  Within your inventory, each asset has a direct relationship with other assets.  For example, a job has a direct relationship with all of the Application and System programs executed within it through JCL EXEC statements.  Those programs have direct relationships with copybooks used within each program.  During automated discovery, CM evolveIT identifies all of the relationships within your source code.  These relationships give CM evolveIT its enormous interactive documentation and analysis capabilities.

Selecting Application Program LC0135PG in the Application Program asset cell provides a wealth of information about LC0135PG through highlighting and colorization. 

            



Simply by selecting LC0135PG, we are able to identify all other inventory assets that have a direct relationship with it, as identified by the highlighting and colorization that appears in the other asset cells.  The same relational information can be viewed on any other inventory asset simply by selecting the asset. 

In the next section we will discuss the inventory viewer Colours sidebar which will provide information on relationship colorization. 

For additional information on asset relationships, see Appendix B.

 

3.3 Inventory Viewer Sidebar

The inventory viewer sidebar is comprised of four sub bars; Layouts, Current Display, Current Cell and Colours.  Current Display, Current Cell and Colours will be discussed in detail in later sections.   Current Display is the default sidebar selection when CM evolveIT is opened.

3.3.1 Sidebar Drop-Down Menu

 The sidebar selection drop-down menu can be accessed by clicking on the  button on the sidebar header box.  In this section, we will focus on the use of the Layouts sidebar. 


3.3.2 Minimizing or “Pinning” the sidebar

The sidebar can be minimized to increase the viewable area for your layout asset cells by clicking the  button that appears at the top, right-hand side of the sidebar.  When minimized, the sidebar will only appear when the pointer is positioned over the vertical sidebar box.  To maximize the sidebar, position the pointer over the vertical sidebar and click the  button. 

                                                                                                                

3.3.3 Colours Sidebar

The Colours Sidebar is used to change and view the meanings of the different colours within the Inventory Viewer.

                                                                                                       

             Selection Mode

This drop down box controls which set of Inventory Viewer colours to view/edit.  There are 3 color sets in CM evolveIT; General, Highlight and Attributes.


                                                                              



General

The General section is the default panel & displays the colours used for the general appearance of items within the Inventory Viewer. 


                                                                               

Highlight

The Highlight section is a key for the Inventory Viewer's top level impact analysis feature.  Within this section you can change the colouring of the types of relationships in the Inventory Viewer.


                                                      


Attributes


            The Attributes section configures the colour for attributes that are displayed next to the assets in the Inventory Viewer

                                                                                    

Colour Changing

To Change a colour, select the item you want to choose a new colour for and click on the   button.


                                                                              
Within the Choose Colour window, select a new colour for the item and click Ok

                                                                              

3.3.4 Layouts Sidebar

The Layouts Sidebar is used to manipulate the cells that the current Inventory Viewer contains.

                                    

 

             Current layout box

The Current Layout box is used to directly change the current Inventory Viewer contents.  This control allows you to add assets to a layout and save a layout so it is available for use with any inventory.   



                                                                                    

 


              Button

 To add a new cell to the Inventory Viewer:

1.   Select the desired item(s) from the list.

2.   Select a destination cell within the Inventory Viewer by clicking on its title bar (be aware that the current area of the destination cell will be cut in half to allow room for the new item).

3.   Click on the  button.

  

 Button

To save the current arrangement of cells within the Inventory Viewer as an available layout:

            1.  Click the  button.

            2.  Choose save options from the window displayed below:



 

Save layout options:


            Allows the arrangement of cells in the Inventory viewer layout to be used with any CM evolveIT Inventory.


:  Restricts the use of the layout to only the current Inventory.

 
:  Allows sharing the layout with other users on the server.


:   Restricts access to the layout to the current user.

Once the desired options are selected, type in the name under which you want to save the layout and click on the  button.


        
Button

The Make Default button will create a <My Default> layout based on the layout of the current cells in the Inventory viewer<My Default> will be applicable to all Inventories for the user.

 

Available layouts box

The Available Layouts box allows a user to choose between a set of layouts that have been previously configured and can be applied to the current Inventory.


  Button

The New Layout... button will launch the Populate Inventory Viewer Window and replace the current layout of cells in the Inventory Viewer with the new selection from the Populate Inventory Viewer Window.

  Button

The Open Layout button is used to open a layout selected from the list above the button.  When CM evolveIT opens the selected layout the current layout of cells within the Inventory Viewer is replaced with the selected layout.

  Button

            The Delete Layout button removes the currently selected layout from the list, deleting it from the server. 

3.3.5 Current Cell Sidebar

Each cell within an Inventory Viewer layout contains a different inventory asset type.  The Current Cell Sidebar is used to perform actions at a cell specific level.   


                                                                                                             

Cell Name

Cell Name is a title bar which displays the name of the currently active cell.


 

Attributes

Attributes appear in asset cells as colorized exclamation marks next to assets that have been identified as having attribute characteristics during the automated discovery process.  The Attributes box controls which Attribute is displayed within a selected Cell.  Each asset type has a set of associated attributes.  For information on the attributes available for each asset type and the description of each attribute type, see Appendix A.


                                                                                                      



To Change the current Attribute shown within the currently select cell:  

Click on the Drop down box, .

Select the Attribute to show.


               Find

The Find section focuses on searching for items within the currently selected cell and allows automatic selection of these found items.


                                                                                                                       

Finding assets within a specific cell

To use the Find to locate items within an asset cell:

Type your search text in the Find Box.

Click the  button.

The results of the search will be marked in the Inventory Viewer with a coloured border around each item that contains the search string.

      


 

  Button

The Select Marked button will select the items that have a border around them within the selected cell.

To use Select Marked

Complete a Find (as described previously).

Click on the cell containing the items to select.

Click .

        



  Button

The Clear Marks button is used to erase marks from the currently selected cell.

To use Clear Marks:

Select the cell from which the selection marks are to be removed.

Click  

                   

3.3.6 Current Display Sidebar

 

The Current Display Sidebar contains tools to affect the current Inventory Viewer, with different methods of manipulating items across all of the currently viewable cells.


                                                                                                       

Display

The Display section determines which items are displayed in the Inventory Viewer based on the items selected.


      



Filter View:  When checked displays assets in the current display depending on the  selection of Showing(Highlights) and Exclude options.   The colours of the assets describe the type of relationship that exists.

Showing(Highlights)

            All  Items Displays all assets in all of the cells.

Highlighted Items Only Displays all assets in all of the cells which have a relationship to the asset selected.

Unhighlighted Items Only Displays all assets in all of the cells which have a relationship to the unhighlighted asset.   

           Exclude (Attributes)

            Nothing includes all attributed assets

Items without an Attribute:  Displays only the items that do not have an attribute.

Items with an Attribute:  Displays only the items that have an attribute.

Find

The Find section is used to locate all occurrences of the search text within the current Inventory Viewer.


                                                                                                 

                                                                                                                  


To use the Find command, type the search text into the box and click on the  button. 

 


 

After running the Find, CM evolveIT will display a summary of the results.  It will also ’Mark’ all of the search results.  A pop-up window will appear which states how many assets were found. 


                                                                                                      



To proceed, simply select the asset and click on the ‘Selected Marked ’ button.  Then the Close button.



                                                                                                                   


 

Copybook has been selected.  The results are displayed in the example below.

After selecting an asset, click on the ‘Show Unrelated Items’ box to only see the items related to the marked items in the selected asset cell. 

 

Notice the colorization of the ‘marked’ assets in the Copybook asset cell & the related assets in the Application Program asset cell.  The highlighted assets in the Copybook asset cell represent the ‘marked’ copybook from the Find. 




  Button

The Clear Marks button removes all of the marks from the Inventory Viewer. 

Selection

                                                                                                             
             


 

Select Marked Items in’ button.  A drop down will appear with a list of the asset cells to choose from. 

 

  Button

 

The Clear Selection button removes all internal tags of the previously selected items in Inventory Viewer.


Add to View

            The Add to View section will be covered in 3.4.

3.3.7 Interface Sidebar

 

The Interface Sidebar contains tools to give the ability for the User to configure the Items & Relationships to be considered when drawing Interface Diagrams.


             

Saved Aggregate

The Saved Aggregates box displayed all saved previous aggregates that can be used to create Interface diagrams.


             

 

All 

The All button will check all the Saved Aggregates in the display window.

 

None 

None button will clear all checks from the Saved Aggregates in the display window.

Actions

Actions sidebar is where you selected from the inventory viewer what assets you want included in the aggregate which will help create the interface diagram.

          


Use

            From Highlight

                        Use both selected and highlighted entries from the current IV cells

            From Selected

                        Use current IV selection.

            From Marked

                        Use currently marked IV items

            From Checked

                        Use (only) checked Aggregates from the list.

 


            1. By default an Interface Diagram is based on a list of Item the diagram is constructed by creating a ‘normal’ diagram based on all relationships             existing between any of the listed types, & then aggregating based on the Aggregate objects provided. You can edit this file, if you want to             change the global defaults.

 

            2. By defining a User Configuration – click the ‘gears’ icon next to “Interface Diagram” in the “Interfaces” sidebar – the User can define exactly             which relationship types are considered when building the initial diagram before aggregating. Effectively you just need to define here the             relationships that determine interfaces.

 

            3. Once a configuration has been defined, it will apply to all Interface Diagrams built from that point until CM evolveIT is closed, or until the             configuration is changed. Configurations do not persist between sessions.

 

          Interface diagram

By selecting saved aggregates and click this button user can create Interface diagram.

           

New Aggregate

After selecting assets in Inventory Viewer assets that you want to use for aggregate, choose the Use button, and click this button and pop-up will appear asking the user to name the aggregate. Then it will appear in the Saved Aggregate List.

 

            Add to Aggregate

This option is only highlighted when a Saved Aggregate is checked and gives the user the ability to add to Saved Aggregate.


3.4 Inventory Views

 

Inventory views are asset subsets of an CM evolveIT inventory.  When automated discovery is completed, CM evolveIT creates a default Master view which contains all assets in the inventory.  Child views can also be created which contain subsets of the Master inventory, providing to focus in on inventory assets that are of particular interest to the user.  In this section, you will learn how to open, create rename and delete CM evolveIT inventory views. 

Important Note about CM evolveIT Views

A default Master view containing all inventory assets is created for every new CM evolveIT inventory at the completion of automated discovery.  CM evolveIT child views are “snapshots” of the selected assets in the Master view.  If an inventory asset is updated, rediscovered and cross-referenced into the inventory and Master view, all child views that contain the asset must be updated with the updated version of that asset.

3.4.1 Creating an CM evolveIT Inventory View

There are two ways to create an Inventory View within CM evolveIT. 

Creating a View from the Inventory Sidebar Current Display:

1.     Click the  button on the Inventory Viewer sidebar header box to access the sidebar menu and select “Current Display”. 

2.     Click on the  button to access the Add to View box. 

3.     Click on the  button to access the New View box.

4.     Select the Master View from which to populate the new view, type the name of the new view in the Name box and click the now active  button.

                                   


5.     Click on the  button to access the Add to View box.  Select the newly created view and the asset cells in the Add from Cells list to populate the new view. 

                                          



6.     Click the  button and CM evolveIT will populate the new view.

Note:  Add more assets to the view by repeating steps 2 through 6.

   

      Creating a View from the Home Screen Views Window:

1.     Click the Home tab from within Inventory Viewer or select Change Inventories from the option bar File menu to access the CM evolveIT Home screen.

2.     Click on the  button to access the View Management box.

                                

3.     Click the  button to access the New View box.

4.     Select the Master View from which to populate the new view, type the name of the new view in the Name box and click the now active  button.

                                   

5.     Close the View Management box by clicking the  button.  The new view will appear on the Home screen views list under the Master View selected for population.

6.     Select the Master view from which to populate the new view and click  to open the master view in Inventory Viewer.

7.     Click the  button on the Inventory Viewer sidebar header box to access the sidebar menu and select “Current Display”. 

8.     Select the items to add to the view.

9.     Click on the  button to access the Add to View box.  Select the newly created view and the asset cells in the Add from Cells list to populate the new view. 

                                

10.  Click the   button and CM evolveIT will populate the new view.

Note:  Add more assets to the view by repeating steps 7 through 10.


3.4.2 Opening an CM evolveIT Inventory View

To open a view, navigate to the CM evolveIT Home screen to access the CM evolveIT Inventory View Management Window.  Expand the Master inventory view associated with the child view to be opened, highlight the child view to be opened and click on the


 button.

                                              

 

3.4.3 Renaming an CM evolveIT Inventory View

To rename a view, navigate to the CM evolveIT Home screen to access the CM evolveIT Inventory View Management Window and click on the
 button.  On the View Management box, highlight the view to be renamed and click on the
 button.  Type the new name given to the view and click
.

              
            

3.4.4 Deleting an CM evolveIT Inventory View

To delete a view, navigate to the CM evolveIT Home screen to access the CM evolveIT Inventory View Management Window and click on the
 button.  On the View Management box, highlight the view to be deleted and click on the
 button.   

                                            

 

Note:  The view being deleted cannot be open in Inventory Viewer.  Close the view before deleting it.

3.5 Section 3 - Knowledge Exercises

(1). Create an CM evolveIT layout containing only Application Programs, System Programs and Copybooks.

(2). Using the Layout sidebar Current Layout box, add asset cells for Jobs, Physical Files and External Files to the new layout.

(3). Arrange the asset cells in the new layout as follows:

Row 1: Application Programs, System Programs, Jobs.

Row 2: Copybooks, Physical Files, External Files.

(4). Save the new layout with the name “Training1”.

(5). Close all asset windows and reopen layout “Training1” from the Populate Inventory Viewer Layouts Tab.

(6). Search within the Physical Files asset cell for files containing the characters “SCHOOL”.  Select all of the files that were identified by the search and note all of the relationships highlighted in other asset cells below along with information about what type of relationship these files have with each highlighted asset.

Application Programs:                   Asset Name  Relationship Type

 

 

Jobs:                                  Asset Name  Relationship Type

 

 

External Files:                     Asset Name  Relationship Type                              

 

 

 

 

 

 

 

 

(6). Clear all of the find marks around the four Physical Files found by the search.

 

(7). Select the Application Program that has a relationship with the four Physical Files found and limit the view of the assets to:

·       View only selected (highlighted) assets within all asset cells.  While viewing only highlighted items, view only highlighted assets that are marked with attribute marks, then view all attributed/unattributed again.

·       View only unselected (un-highlighted) assets within all asset cells.

·       View all assets again.

(8). Find all inventory assets in all asset cells that contain the word “LC013” and select all Application Programs marked by the search. 

(9). Create a new view that contains only the assets associated with the selected Application Programs.  Call this new view “LC013View”. 

(10). Open the new view “LC013View” and browse through the assets in Inventory Viewer briefly.

(11). Open the Master view of the inventory and delete the child view “LC013View”.

(12). Take a few moments to browse through the Colours sidebar, changing various colorization options for general layout colors, attribute colors and relationship colors.


4. Inventory Viewer Sub Menus

Learning Objectives:

 

 

Upon completion of section 4, students should:

·      understand how to access, navigate and use the report and diagram sub menus

·      know the different kinds of preconfigured standard reports and diagrams available in CM evolveIT

·      be able to create custom reports and diagrams using the report and diagram configuration selection list

·      know how to access and use the report and diagram sidebars

·      be able to save and reuse report and diagram configurations across like asset types

·      know how to export report text and diagram graphics for use in external documents

·      know how to use CM evolveIT’s diagram navigation tool

·      understand the content of, know how to access and use the coding element sub menus to gather intelligence and conduct drill-down analysis of an inventory

Topics

Asset Sub Menus

Report and Diagram Sub Menus

Diagram Navigation and Tools

Diagram Object Sub Menus


 

4.1 Asset Sub Menu

Each asset type in an CM evolveIT inventory has a sub menu that serves as a starting block for exploration of your inventory.  The asset sub menu can be accessed by selecting an asset or multiple assets in an asset cell and then right-clicking on the selected item(s).


Code Access:  Provides direct links to asset code.  Code viewer will be covered in a later section of training.

               Code (full), Initial Divisions, Data Division, Procedure Division, View Expanded Source (Untagged)

 

Standard Diagrams:  Provides direct links to diagrams that come preconfigured in CM evolveIT.

               Control Flow Diagram

 

Report and Diagram Sub Menus:  Provides access to report and diagram configuration menus.

               Diagrams, Reports

For a list of Asset Sub Menu Options by Asset Type, see Appendix C.

 

4.2 Report and Diagram Sub Menus

Report and Diagram Sub Menus provide access to additional Standard Control and Data Flow Diagrams as well as access to CM evolveIT’s powerful customized Report and Diagram configuration capabilities.

 

Standard Diagrams:  Provides direct links to diagrams that come preconfigured in CM evolveIT.

               Job Flow Diagram, Control Flow Diagram

 

Predefined Diagrams:  CM evolveIT comes with predefined Diagrams

Column-Pgm (Read-Write)
Column-Table
Copybook-Pgms
Job-Pgm Call Tree
Job-Pgm-All SubPgms Call Tree
Job-Physical File(Read-Write)
Job-Proc-Parm
Job-Proc-Pgm
Parm-Job-Proc
Pgm-Called By Pgms
Pgm-Calls Pgm
Pgm-Columns 
Pgm-Copybooks
Pgm-External File( Read-Write)
Pgm-Table-Columns
Pgm-Table
Physical Dataset- Physical File
Physical Dataset-Job
Physical File- Physical Dataset
Physical File-Job
Physical File-PGM(Read-Write)
Proc-Called Proc 
Proc-Jobs
Proc-Parm
Proc-Pgms
System Pgm-Proc
SystemPgm-Job
Table-Columns
Table-PGM(Read-Write)
Trans-Pgm(Returned To and From)

Customized Diagrams:  User creates diagrams using CM evolveIT configurations.

               New Diagram

  

 

Predefined Report:  CM evolveIT comes with predefined Reports:

 
                  Column-Pgm(Read-Write)
                  Column-Table
                  Copybook-Pgms
                  Job-Pgm Call Tree
                  Job-Pgm-All SubPgms Call Tree
                  Job-Physical File(Read-Write)
                  Job-Proc-Parm
                  Job-Proc-Pgm
                  Parm-Job-Proc
                  Pgm-Called By Pgms
                  Pgm-Calls Pgm
                  Pgm-Columns 
                  Pgm-Copybooks
                  Pgm-External File( Read-Write)
                  Pgm-Table-Columns
                  Pgm-Table
                  Physical Dataset- Physical File
                  Physical Dataset-Job
                  Physical File- Physical Dataset
                  Physical File-Job
                  Physical File-PGM(Read-Write)
                  Proc-Called Proc 
                  Proc-Jobs
                  Proc-Parm
                  Proc-Pgms
                  System Pgm-Proc
                  SystemPgm-Job
                  Table-Columns
                  Table-PGM(Read-Write)
                  Trans-Pgm(Returned To and From)
 

Customized Reports:  User creates reports using CM evolveIT configurations.

New Report

 

4.2.1 Standard Reports and Diagrams

The asset sub menu also lists standard reports and diagrams that can quickly be generated. 

 

CM evolveIT comes with preconfigured Standard Control Flow and Job Flow Reports and Diagrams that can be used on multiple asset types.  These Standard Diagram selections can be found in the Inventory Asset Sub Menus as well as the Report and Diagram Sub Menus.   

4.2.2 Custom Reports

Selecting “New Report…” from the Report sub menu will open the Cross-references to Report configuration window.  This window provides a pick list of all assets types in the inventory that can be included as a cross-reference item for the report.  


      
      

The expanded report asset cross-reference list allows for any type of application intelligence to be included on the report.  To create a report containing the names of batch jobs that execute the selected program as well as any application or system programs called by the selected program, the following selections would create a report containing the information:






4.2.3 Reports Sidebar

When a report tab is active and selected, the Report Sidebar will appear.  This sidebar allows you to navigate quickly through all open reports and save the configuration for an active and selected report for use on other Inventory Assets.  The Reports Sidebar is comprised of two sidebars; Current Report and Other Reports.

This Sidebar can be minimized and maximized by pinning the sidebar as described previously.

Other Reports Sidebar

The Other Reports Sidebar is used to navigate through all of the currently opened Reports by their title name. 


Reports

The Reports section contains a tree listing of all of the currently open reports in CM evolveIT.


To switch to one of the reports in the tree view; click on the report to open, and CM evolveIT will switch to the selected report.

Current Report Sidebar

The Current Report Sidebar is used to perform tasks on the Current Selected Report.


Configuration

The configuration section contains controls relating to the setup of the current diagram.


The Save... button is used to save the current setup of the diagram for use on other inventory assets.

To save a diagram configuration click on the Save button and type a name for the new configuration in the new Save Configuration window then click on Save.

                                            

Export

To export a report to a file, click the ‘To File’ button on the Current Report Sidebar.

A pop-up will appear to enable saving the report to the desired destination.

 

Printing

To print the selected report, use the ‘Print’ button.  The ‘Print’ button will print the selected report using the windows default printer dialog box and allow the user choose their own specific printing options.

 

Cut/Paste

Standard Windows Cut (CNTL-C) and Paste (CNTL-V) operations can be used to copy report text for inclusion in external documents.   Simply drag the mouse to highlight the area of the report to be copied, then Paste the text into the external document.


4.2.4 Custom Diagrams

Selecting “New Diagram…” from the Diagram sub menu will open the Diagram/Report Configuration window.  This window provides a pick list of all asset types in the inventory that can be included as an asset relationship in the diagram.

      

      

The expanded Diagram/Report Configuration list allows for any type of application intelligence to be included in the diagram.  To create a diagram that provides a visual representation of the batch jobs that execute the selected program, as well as any application or system programs called by the selected program, the following selections would create such a diagram:




4.2.5 Diagrams Sidebar

When a diagram tab is active and selected, the Diagram Sidebar will appear.  This sidebar allows the user to navigate quickly through all open diagrams, modify the colorization of diagrams and save the configuration for use on other inventory assets.  The Diagram Sidebar is comprised of three sidebars; Current Diagram, Other Diagrams and Colours.

Current Diagram Sidebar

The Current Diagram Sidebar is used to perform tasks on the Current Selected diagram.

  

Operations

Operations are tasks that can be performed on the currently selected Diagram.

 

Print

The Print... button will print the currently selected diagram by bringing up the computer’s default printing dialog.  The Print... button will only prints the diagram, not the surrounding CM evolveIT sidebars or Properties box.

Copy All

The Copy All button will copy the currently selected Diagram onto the clipboard, and may be pasted into any other application that allows the pasting of images from the clipboard, such as paint, and word processors.  The Copy All button will only copy the diagram, not the surrounding CM evolveIT sidebars nor the Properties box.  Simply click on the Copy All button, and then use the standard Windows Paste (CNTL-V) to paste the diagram image into the external document. 

Note:  In some cases, diagrams will be too large to fit neatly onto a page of an external document.  When this occurs, simply paste the diagram into a graphic editing application and decrease the size of the diagram before pasting it into the document.

 Other Diagrams Sidebar

The Other Diagrams Sidebar is used to navigate between currently opened Diagrams.

 

 Diagrams

The Diagrams Section contains a list of the opened Diagrams within each currently opened inventory.

 

 To switch to a different Diagram, select the name of the diagram to view in the list.

Diagram Colours Sidebar

 The Colours Diagram Sidebar is used to change the colours on the diagram.

 

Style

The Style section controls what type of colour fill to give the diagram.



Single solid colour fill will give the diagram one colour across all of the items within the diagram.

Dual gradient colour fill will give the diagram two colours across all of the items within the diagram.  Colour one fades into colour two.  Dual gradient colour fill has the option to specify which direction the gradient should flow.  The options in the drop down list are:

            Vertical, from top (colour one) to bottom (colour two).

Horizontal, from left (colour one) to right (colour two).

Forward Diagonal, from top left (colour one) to bottom right (colour two).

Backward Diagonal, from top right (colour one) to bottom left (colour two).

After selecting the style type, click on the Apply Style button to change the diagram.


Colours

The Colours section controls the colour of the style applied to the diagram.


        

Gradient colour one:  The first colour that will be used in the Dual gradient colour fill.  It is also the colour of the Single solid colour fill.

Gradient colour two:  The second colour that will be used in the Dual Gradient colour fill.

Text Colour:  The colour of the text in the diagram.

Control Flow:  The colour of the control flow arrows in the diagram. 

Uncategorized:  The colour of uncategorized control flow arrows in the diagram.

Containment:  The colour of diagram arrows which represent ‘containment’ relationships. 

(i.e. database contains table, table contains column, program contains nested subprogram, etc.)

Dataflow:  The colour of the dataflow arrows in the diagram.

Trace Flow:  The colour of the trace flow arrows in the diagram.


Colour Changing


                                                  To Change a colour, select the current colour to be changed, click on the  

                                                                                              button.  Within the Choose Colour window, select a new colour, and click Ok.


4.3 Diagram Navigation and Tools

There are two ways to navigate a diagram.  One is by using CM evolveIT’s built-in Tools Panel and the other is via use the mouse.

Tools Panel

To Access the Tools Panel for the diagram, hover your mouse over the Tools magnifying glass icon.

Tool panel closed

Tool Panel Expanded







 

Tool Controls


                                                                                                


Directional Control                         Zoom Bar                  Control Buttons

Control Button Functions

      Zoom Selection

Zoom selection allows for the user to focus in on an area of a diagram.  Click the button and select an area of the diagram by holding the left mouse button and dragging the mouse pointer across the area of focus.


 


 

     Reframe All

Reframe all reframes the diagram within the available tab window space, based upon the maximum width or height of the diagram; whichever is the maximum required to fit the entire diagram into the available space.

      Reframe by Width

Reframe by Width reframes the diagram within the available tab window space based upon the maximum width of the diagram.

     Reframe by Height

Reframe by Height reframes the diagram within the available tab window space based upon the maximum height of the diagram.

 

Dragging and Zooming with the Mouse

CM evolveIT allows the user to drag and drop a diagram by placing the mouse over a portion of the diagram, holding the left mouse button and dragging the diagram to a new position. 

When using a scrollable mouse, zoom in and out on a diagram very quickly by using the scroll wheel control on the mouse.

4.4 Diagram Object Sub Menus

Each object within an CM evolveIT diagram can be selected for creation of additional reports and diagrams or for expansion of the current diagram.  Diagram object sub menus can be accessed by selecting an CM evolveIT diagram object and right-clicking on it.  Except for an additional “Expand” option, these sub menus are identical to the Inventory Viewer Asset Sub Menus previously discussed.

4.4.1 Creating Additional Diagrams

The same options for creating additional diagrams that were available through the Inventory Viewer Asset Sub Menus are available via the diagram object sub menus.  Users can create additional standard and custom reports and diagrams for a selected diagram object by following the same steps through diagram options. 

Example:

1.     Create a Job Control Flow diagram for Job Asset STUDJ001 from the Diagrams sub menu.

2.     Select the application program diagram object for application program LC0135PG and right-click to access the diagram object sub menu.

3.     Create a separate System Data Flow report for LC0135PG from the Reports sub menu.

4.     Click on the  button in the upper right-hand corner of the LC0135PG System Data Flow report to close it and return to the Job Control Flow diagram for Job Asset STUDJ001.

5.     Select the application program diagram object for application program LC0130PG and right-click to access the diagram object sub menu.

6.     Create a separate Control Flow diagram for LC0130PG from the diagrams sub menu.

7.     Click on the  button in the upper right-hand corner of the LC0130PG Control Flow diagram to close it and return to the Job Control Flow diagram for Job Asset STUDJ001.

8.     Leave the Job Control Flow diagram for Job Asset STUDJ001 active for use in the following discussion of diagram expansion.


4.4.2 Expanding Diagrams

An additional Expand option is available in the diagram object sub menu.

This option can be used to generate additional diagram intelligence on the active CM evolveIT diagram.  Selecting the Expand option will open the same Diagram/Report Configuration window discussed previously; allowing the user to select any CM evolveIT asset for inclusion in the diagram of the selected object.

Example:

1.     Select the diagram object for application program LC0135PG from within the Job Control Flow diagram for Job Asset PLFLA10D.  Right-click to access the diagram object sub menu.

2.     Select Expand to access the Diagram/Report Configuration window.

3.     Select options Calls Program/Application Program and click OK to add additional objects that show programs called by application program LC0135PG.

Become familiar with the Inventory Viewer Asset Sub Menus and Diagram Object Sub Menus by creating reports and diagrams for various Inventory Assets.  Also, select diagram objects for expansion/creation of additional reports and diagrams.

For a list of all sub menu options by asset type, see Appendix D.

4.5 Section 4 - Knowledge Exercises

 (1). Create a Job Flow Diagram and a Control Flow Diagram for Application Program asset LC0130PG.  Reframe both diagrams such that they are maximized within the viewing window using the diagram tools.

 (2). Navigate between the two diagrams created in exercise 1 and Inventory Viewer using both the inventory viewer tabs and the Other Diagrams sidebar.

(3). Leaving the diagrams open, return to Inventory Viewer and create both a Job Flow Report and Control Flow Report for Application Program asset LC0131PG.

(4). Navigate between the reports and diagrams created for LC0130PG using the Inventory Viewer tabs, the Other Diagrams sidebar and the Other Reports sidebar.

(5). Select the Job Flow Diagram for LC0130PG and expand the diagram to show the batch job that executes LC0130PG.  Reframe the PLFLC01R diagram such that it is maximized within the viewing window.

(6). Select the Control Flow Diagram for LC0130PG and expand the diagram to show all of the application programs executed by batch job .  Reframe the diagram such that it is maximized within the viewing window.

(7). Save the Job Flow Diagram created with the name “Control Training 1”.  Close the active Job Flow Diagram and return to Inventory Viewer.

(8). Select application program LC0135PG and open the saved diagram “Job Control Training 1”.  Reframe the diagram such that it is maximized in the viewing window.

(9).  Select the Control Flow Diagram for LC0130PG and zoom in on a section of the diagram using the diagram tools, then reframe the diagram such that is it maximized.

 (10). Return to Inventory Viewer and create a new report that lists all copybooks copied by application programs LC0135PG.  Save this new report under the name “Copybook Training 1”.  Close the report and open “Copybook Training 1” for Application Programs LC0131PG. 

(11).  Using a word processing application, open a new document and spend a few moments saving a few diagrams and reports to this external document.


5. Asset Control Flow Diagrams

Learning Objectives:

 

Upon completion of section 5, students should:

·       know how to create a Control Flow Diagram for an Application Program asset and a Job Control Flow Diagram for a Job from the Asset Sub Menu

·       be familiar with the interactive nature of the Application Program Control flow diagram and understand the diagram’s objects

·       be able to locate, view and understand Application Program Control Flow diagram governing conditions

·       understand the organization of the Job Control Flow Diagram and its various objects

Topics

Application Program Control Flow Diagram

Job Control Flow Diagram



5.1 Application Program Control Flow


The preconfigured Application Program Control Flow diagram can be created by selecting an Application Program asset and right-clicking to access the Asset Sub Menu.




The resulting diagram depicts the control flow of the selected Application Program.  Initially, this diagram shows only the top level of control flow, but can be expanded to view all control flow occurring within each paragraph by double-left-clicking on the diagram paragraph objects.



 

Diagram Objects

  Paragraph structure object

  Governing Condition object

  External Call object

 

The Application Program Control Flow Diagram provides the ability to drill-down to the governing conditions of the program’s control flow.  By right-clicking on a governing condition object and selecting Governing Conditions from the Diagram Object Sub Menu, the code associated with the governing condition can be viewed.

 

Governing Conditions

                              

 


 

 

 

 


Download as PDF: CM evolveIT User Training Manual - Version 10





5.2 Job Flow Diagram

The pre-configured Job Control Flow diagram can be created by selecting a Job asset and right-clicking to accessing the Asset Sub Menu.




The resulting diagram depicts the internal control flow of the application job and the file usage of each step.  Input files are arranged on the left-hand side of the diagram.  Output files are arranged on the right-hand side of the diagram.



 

Diagram Objects

   Executed program object

  Physical File object

  System program object

As with any other diagram object, additional intelligence can be accessed by right-clicking on any diagram object to access the Diagram Object Sub Menu.

5.3 Section 5 - Knowledge Exercises

(1). Select Application Program asset LC0135PG and create a Control Flow Diagram for it.  Take a few moments to expand the control flow structure of the program and access governing condition code via Diagram Object Sub Menus.  Select paragraph structure objects and access the code via Diagram Object Sub Menus.

(2). Select Job asset PLFLA10D and create a Job Flow Diagram for it.  Take a few moments to review the diagram structure.  Select diagram objects and access Diagram Object Sub Menus, accessing program code and creating additional diagrams and reports for each object.


6. Code Viewer Environment

Learning Objectives:

Upon completion of section 6, students should:


1. know how to access and use the code viewer to drill-down into asset source code for analysis

2. know how to access and use the code viewer sidebars

3. Understand the content of, know how to access and use the coding element sub menus to gather intelligence andconduct drill-down analysis of an inventory

4. Understand how to access and use text document quick find


Topics

Code Viewer

Quick Find




6.1 Code Viewer



The asset sub menu provides options to open and view your code, create module level standard diagrams for the selected asset type as well as create other standard and custom reports and diagrams for the selected assets.  Viewing your expanded source code is just a mouse click away.



6.1.1 Code Viewer Sidebar

The Code Viewer Sidebar has three menu options; Structure, Perspectives and Text Search.





6.1.2 Structure List Sidebar
The Code Viewer Structure Sidebar provides an organized way to view the coding and data structure of your code via the Program and Data Tabs 
You can also sort the view of coding and data structure of your code either alphabetically or in program sequence using the sort sequence tabs
 Sorts in alphabetically structure name sequence.
 Sorts in code sequence.

The four Structure Views:
         
Program/Alphabetical    Program/CodeSequence   Data/Alphabetical          Data/Code Sequence

6.1.3 Expanding Data Structure Tree Items 

Elements within the Data Structure tree can be expanded to show all subordinate elements defined within it.




 Button

Selecting  on a Program Structure element will show the code contained within the selected paragraph structure.
Selecting  on a Data Structure element will show the data structure.


6.1.4 Code Viewer Sub Menus 

You can also gather valuable intelligence on your code through code view sub menus.  Each coding element in BLUE CAPITALS or GREEN CAPITALS can be clicked on with the right mouse button to bring up a menu to allow access to deeper information about coding structures, execution summaries, process control flow summaries, data usage summaries and details, etc.  The type of coding element information available on the sub menus depends upon the coding element type.  




6.1.5 Code Viewer Reports

6.1.5.1 Code Sub-menu

Procedure Division
Active for:  Program ID

Description:  This report contains the entire PROCEDURE DIVISION of the program.


CODE
Active for:  Paragraph names that appear in code views and code view reports.

Description:  This report contains the PROCEDURE DIVISION code within the paragraph.


Procedure Division
Active for:  Paragraph names appearing in PROCEDURE DIVISION and code sub-menu reports.


Description:  This report contains the entire code of the paragraph


Code: Parent
Active for:  Data names in all sections of program code and code sub-menu reports.

Description:  This report contains the entire PROCEDURE DIVISION of the program.


Parent FD
Active for:  Record structure 01 level references in DATA and PROCEDURE DIVISION code.

Description:  This report will show the file definition associated with the 01 level record structure.


Procedure Division
Active for:  All PROCEDURE DIVISION statements. (Tagged GREEN)

Description:  This report will show the position within PROCEDURE DIVISION of the statement.


Parent RD
Active for:  01 level references associated with Report Writer Report Definitions.
No example available.
Description:  This report shows the Report Writer File Definition associated with the 01 level references.
No example available.

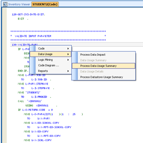
Process Data Impact
Active for:  All paragraph name references in PROCEDURE DIVISION and sub-menu reports.

Description:  This report contains contextual information about the paragraph, section and program name and a full list of all data referenced with the paragraph.  Each data detail line lists the data name, how the data is impacted via read or update, the location of the data item definition (Working-Storage or Linkage Section) as well as other paragraphs which reference the data item.


Data Usage Summary
Active for:  All data item and paragraph name references in program code.

Description:  This report contains a list of locations of every reference for a data item in PROCEDURE-DIVISION code and details about related data structures.


Process Data Usage Summary
Active for:  All paragraph name references in PROCEDURE-DIVISION and sub-menu reports.

Description:  This report contains a list of all data items referenced within a paragraph, partitioned by reference type (read, write and “other”).


Data Usage Details
Active for:  All data item references with program code and sub-menu reports.

Description:  This report contains contextual information and the specific statement for every PROCEDURE-DIVISION reference of a data item, partitioned by the type of reference (direct, enclosing record, child field and redefine).


Process Datastore Usage Summary
Active for:  All data item and paragraph name references in PROCEDURE-DIVISION and sub-menu reports.

Description:  This report contains a list of all datastore file name references within the paragraph, partitioned by reference type (read or write). 


6.1.5.2 Logic Mining Sub-menu

Active for:  All data item references within program code and sub-menu reports.
Description:  Logic Mining provides the ability to create detailed diagrams that contain both data usage/population path and conditional logic information associated with any data item.  Logic mining provides the unique ability to trace data items across program call boundaries through Linkage Section references.
Logic Mining is covered in detail in Section 7 of this manual.


6.1.5.3 Business Modeling   Sub-menu
Active for:  All data item references within program code.

Description:  Business Modeling  provides the ability to assign business name to COBOL fields  in an application program.  This in aids the business rules extract to be understood by many more people on your staff.


6.1.5.4 Code Diagram Sub-menu
Active for:  All data item and PROCEDURE-DIVISION statement references within program code and sub-menu reports.
Description:  Code diagram provides the ability to create detailed diagrams that contain both data usage/population path and conditional logic information associated with any data item or PROCEDURE-DIVISION statement.  Unlike Logic Mining, Code Diagrams do not cross program call boundaries.
Code Diagram is covered in detail in Section 7 of this manual.

6.1.5.5 Reports Sub-menu
Procedure Division
Active for:  All data item references in program code.

Description:  This report contains level information, redefined references, logical name and a detail reports for every child field associated with data item.


Procedure Division Index
Active for:  On any code reference that is tagged BLUE in program code or sub-menu reports.

Description:  This report contains a full list of all sections and paragraphs defined in PROCEDURE-DIVISION.


FS Record Group Description
Active for:  All 01 level data items in program code or sub-menu reports associated with a program File Definition.
No example available.
Description:  Contains a summary of the File Definition structure associated with the 01 level.
No example available.

Process Control Usage Report
Active for:  All paragraph name references in program code and sub-menu reports.

Description:  This report contains a list of control flow related information for the paragraph name, including calling paragraphs, GOTO jumps, calls to external programs, calls to other paragraphs and PERFORM/THRU references to the paragraph.


RD Record Group Description
Active for:  All 01 level data items in program code or sub-menu reports associated with a program Report Writer File Definition. 
No example available.
Description:  Contains a summary of the File Definition structure associated with the 01 level.
No example available.

Program Data List
Active for:  Program ID
No example available.
 Description:  This report contains a detailed listing of all data items defined in Data Division, including level and picture clause information
No example available.

Context
Active for:   Data items in program code or sub-menu reports.
No example available.
Description:   Shows the 01 level data structure associated with the data item.
No example available.


6.1.6 Perspectives Sidebar


The Perspective List shows all of the current views open on a particular Code Item.  The top node of the tree is the name of the Code Item, and the Child nodes are the different open views of the Code Item, allowing you to quickly switch from one view to another.






6.1.7 Document Search Sidebar

The document search sidebar allows you to conduct a text search within an active structure selection with various search options.


Will find every instance of your search text.
 - Will treat your search text with case sensitivity.
 - Searches a section of code highlighted in the view window.
 - Indicates if you are using Wildcards or Regular Expressions, as indicated via the associated drop-down menu:

Search results are shown in the Find Results box and are also tagged with a


 in the display window.






6.2 Quick Find

Text viewers are a Style of tab within CM evolveIT. They are used to display text, such as expanded source code to the user. There are two styles of Text Viewer, a Plain Text Viewer, and a Dynamic Text Viewer.  However both have common aspects of functionality, detailed below.

Quick Find

Quick find is an automatic search tool that is activated when a user starts typing into a Text viewer


To use the Quick Find, click inside the main tab of the Text Viewer.

Start typing the Find Criteria to look for within the document.

The Find will start working immediately, highlighting the first occurrence of the Find Criteria.

Note: The Find Criteria is case Insensitive.

To proceed onto the next match,

Press ctrl + I on the keyboard.

Split Screen

When viewing a Code Viewer, it is possible to split the tab in half so that there are 2 views on the same piece of code.  To achieve this, click on and drag down the small rectangle, above the scroll bar on the right hand side.




This will cause the code viewer tab to divide into 2 sections, each being an independent view of the code.


Text Viewer Operations

The following operations are also available throughout the text viewers and are located at the bottom of the sidebar:

 Print - The Print icon will print the current document within the text viewer.  By clicking the button it will open the default printer window. 




Font - The Font icon opens the font chooser for the Text Viewer.  The Text Viewer can use any of the fonts installed on the operating system.





6.3 Section 6 - Knowledge Exercises


(1). Select Application Program asset LC0135PG.  Open a view of both Data Division and Procedure Division code in code viewer.

(2). Navigate between the Procedure Division and Data Division code views via both the Perspectives Sidebar and by using the Inventory Viewer tabs for each view.

(3). Select the Procedure Division view and sort the structure tree Code Sequence.  Open the code for several paragraphs in the viewer window and navigate between these paragraphs views using the Inventory Viewer tabs for each.  Right-click on blue coding elements in the paragraph views to access the sub menus and explore the various menu options.

Close all paragraph views.

(4). Select the Procedure Division view and sort the data structure by Code Sequence.  Expand several Data items completely and open them to view the data structures in the viewer window.  Right-click on blue coding elements in the data structures to access the sub menus and explore the various menu options.

Close all Data item views.

(5). Select the Procedure Division view and conduct a few code searches.  Click through the search results to view the code identified by the search.  Right-click on blue coding elements in the results to access the sub menus and explore the various menu options.




7. Code Diagramming and Logic Mining

7.1 Code vs. Impact Analysis Diagram Comparison

 

Code Diagram

Impact Analysis

Presentation

All object types have a vertical orientation.

Data Items have a horizontal orientation.  Code and control flow objects have a vertical orientation.

Sidebars

Code view sidebar only.

Diagram View Sidebar (diagram window) and Code View Sidebar (code window).

Save Functions

Yes – no user information can be saved with diagram.

Yes – Diagram Description and User Notes information can be saved with a diagram.

Type of code elements

Can be created starting with a data item or a coding statement.

Can be created starting with a data item only.

Data and logic traced across program call boundaries

No

Yes


Code Diagrams are intended to provide diagram functionality depicting the general coding structure, control flow, governing condition and data use within a single application program.  Impact Analysis Diagrams are intended to provide diagram functionality focused on coding structure, control flow, governing condition and data use specific to a single data item’s set of usage and population paths.  Impact Analysis Diagrams are designed for use in identifying business logic associated with business rules.  While Code Diagrams provide a wider range of code and data information and have the ability to depict the same information as Impact Analysis Diagrams, only Impact Analysis Diagrams provide the ability to save user information with a diagram.  Impact Analysis Diagrams also have the capability to trace logic and data use across program call boundaries.  Code Diagrams do not. 

If a user wanted to gain a general understanding of a particular program’s logic, control flow and data usage, Code Diagrams would be the best choice.  If a user wanted to trace the population path of a data item to document how it is calculated within the entire system, Impact Analysis Diagrams would be the best choice.  To help better understand the similarities and differences, both types will be covered in this section.

7.2 Code Diagram



7.2.1 Screen Layout and Sidebars

Screen Layout







1 – Diagram Sidebar

The code diagram sidebar provides the ability to print, export and save a code diagram configuration.  It also contains tabs for navigation to Inventory Viewer, Inventory Search and Logic Mining functionality of CM evolveIT.

2 – Diagram View Window

Allows the user to view and interact with a diagram.

2 – Code View Window

Allows the user to view and interact with the code associated with a selected diagram object.


Diagram Presentation

Code diagrams have an upward and vertical orientation.  Diagram objects associated with code statements, control flow and data items are all presented in both upward and downward directions, dependent upon the diagram configuration selections.

Starting a Diagram

A code diagram can be started from any location within CM evolveIT where data item tagging (BLUE) and code statement tagging (GREEN) interaction is available.  The examples presented in this section are initiated from a program code view.

Starting a Data Diagram
Right-clicking on a program statement and selecting Code Diagram will initiate the Diagram/Report Configuration selection box.




Starting a Statement Diagram
Right-clicking on a program statement and selecting Code Diagram will initiate the Diagram/Report Configuration selection box.
   

Diagram Configuration Selections

Child Data

Adds any data item that is a child data item in the data structure.

Conditional Branch Point

Adds any previous conditional branch point for a statement’s governing condition.

Conditional Governing Statement

Adds the governing condition associated with a statement’s governing condition.

Containing Paragraph

Adds the paragraph name for any code statement.

Contributing Statement

Adds the contributing statement associated with a governing condition.

Data Item

Adds any data item associated with a code statement.

Data Read by Statement

Adds any data item read by a code statement.

Data Redefinition

Adds any data item that either redefines or is redefined by a data item.

Data Written by Statement

Adds any data item written by a code statement.

Nested Statements

Adds any code statements that are nested within a code statement’s coding structure.  For example, IF statements nested within an IF/END-IF structure.

Next Executed Statement

Adds the next sequentially executed statement in the program.

Paragraph

Adds the paragraph that contains a code statement.

Paragraph or Section

Adds the paragraph or section that contains a code statement.

Paragraphs or Sections Referenced

Adds the paragraph or section referenced by a code statement.  For example, the paragraph performed by a PERFORM/THRU statement.

Parent Data

Adds the parent data item associated with a child data item.

Previous Executed Statement

Adds the previously sequentially executed statement in the program.

Statement

Adds the code statement associated with a data items or governing condition.

Statement Reading Data

Adds any statement that reads a data item.

Statement Writing Data

Adds any statement that writes a data item.




7.2.3 Diagram Expansion and Interaction

CM evolveIT provides the ability to expand diagrams to include additional information and powerful interaction tools that allow the user to focus on and highlight only the information of interest.

7.2.3.1 Expanding a diagram
To expand a diagram to include additional information, simply right-click on the object you wish to expand and select EXPAND from the sub-menu to access the Diagram/Report Configuration box for the diagram.  Making additional configuration selections and clicking OK to add the information.
   


7.2.3.2 Highlighting Objects
Objects can be highlighted/colorized by right-clicking an object and selecting Mark Up\Color.  If a color has previously been selected for highlighting, the same color can be used on additional objects by right-clicking a new object and selecting Mark Up.  If you wish to highlight objects in a different color once a color has been selected, the color can be changed by right-clicking and selecting Mark Up\Color again.  An object can be unmarked by right-clicking and selecting Mark Up\Unmark.
   

7.2.3.3 Hiding/Showing Objects
It may be helpful at times to use the hide/show functionality of the diagrams to manipulate objects added by a previous expansion in order to focus in on an object of interest.
Showing/Hiding Objects
To show/hide objects in a diagram, simply select the root object that the object(s) you wish to show/hide are attached to, right-click and select Show/Hide. Since objects can be in or out to the root object, select either In or Out tab and check(show) or uncheck(hide) object from the sub-menu and from the list of attached objects. You can Hide all objects that are attached or select a specific object to show/hide.
In this example, the add statement and any objects attached to it are selected.




The resulting diagram looks like this:

In this example the last two boxes are uncheck and then Apply box is pressed and results are shown. To complete show/hide press Done




 

7.3 Logic Mining - data trace scope on program right click side bar

7.3.1 Screen Layout and Sidebars

Screen Layout


  


1 – Diagram Window Sidebar


The diagram window sidebar is available whenever the user is working in the Diagram View Window.  This sidebar allows the user to print, export and save a diagram.

2 – Code View Sidebar

The Code View Sidebar is available whenever the user is working in the Code View Window.

3 – Diagram View Window

Allows the user to view and interact with a diagram.

4 – Code View Window

Allows the user to view and interact with the code associated with a selected diagram object.





7.3.2 Creating a Diagram

Diagram Presentation

Impact Analysis diagrams have a horizontal and vertical orientation.  Diagram objects associated with code statements and executions have a vertical orientation when added.  Diagram objects associated with data items have a horizontal orientation when added.

Tracing Direction

You can mine logic forward or backward.  A forward trace builds a diagram that shows all target data and logic related to the use of a data item.  A backward track builds a diagram that shows all data and logic related to the population of a data item.

Program Call Boundaries

One of the unique aspects of CM evolveIT Impact Analysis diagramming is the ability to trace processing across program call boundaries.  If a data trace path contains a program CALL statement, expanding the CALL statement will trace data and logic associated with the data item into the program logic of the called program. 

Starting a Diagram

A code diagram can be started from any location within CM evolveIT where data item tagging (BLUE) interaction is available.  The examples presented in this section are initiated from a program code view.

Starting a Forward (Usage) Impact Analysis Diagram

Right-clicking on a data item and selecting Impact Analysis/Trace Data Impact Forward will initiate the Diagram/Report Configuration selection box.

   

Starting a Statement Diagram
Right-clicking on a program statement and selecting Code Diagram will initiate the Diagram/Report Configuration selection box.
  

Diagram Configuration Selections

Code Statement

Adds the code statement vertically for any expanded data item or governing condition.

Conditional

Adds the conditional object vertically for any Conditional Governing Statement.

Conditional Governing Statement

Adds the conditional statement associated with a code statement.

Containing Paragraph

Adds the paragraph containing a code statement or governing condition.

Data/Statement Impacted(FWD)/Contributing(BWD)

Adds any data written (FWD) or read (BWD) when expanding a date item or statement.

Fall Thru From

Adds any paragraph from which program control flow passes via a fall thru.

Follows Paragraph

Adds the paragraph that precedes the expanded paragraph in procedure division code.

Paragraph

Adds the paragraph object for any paragraph expansion.

Performed in Paragraph

Adds any paragraph from which the expanded paragraph is performed via PERFORM/THRU.

Referencing Statement

Adds all code statements that reference a data item or governing condition.

Statement

Adds the statement object for any statement related expansion.



7.3.2.1 Hiding/Showing Objects

It may be helpful at times to use the hide/show functionality of the diagrams to manipulate objects added by a previous expansion in order to focus in on an object of interest.

In this example, the program and any program called by it are selected


   

Hiding Objects

To show/hide objects in a diagram, simply select the root object that the object(s) you wish to show/hide are attached to, right-click and select Show/Hide. Since objects can be in or out to the root object, select either In or Out tab and check(show) or uncheck(hide) object from the sub-menu and from the list of attached objects. You can Hide all objects that are attached or select a specific object to show/hide.

 In this example the last two boxes are uncheck and then Apply box is pressed and results are shown. To complete show/hide press Done




7.3.3  Saving and Retrieving an Impact Analysis Diagram

CM evolveIT provides the ability to document your Impact Analysis Diagrams with diagram description and user notes.  Diagrams can be retrieved at a later time for review and additional diagram work.  

7.3.3.1 Saving a Diagram
To save a diagram, make sure you have the diagram view window selected and click SAVE on the diagram view window sidebar.  The Save Configuration dialog box will appear.
   
Enter a n
Enter a name for the diagram or enter or update (if you have previously saved it) any Description and User Notes information pertinent to your diagram, then click Save.

7.3.3.2 Retrieving/Deleting a Saved Diagram

You can retrieve and delete a saved diagram from anywhere in the tool by selecting the Logic Mining tab that appears at the bottom of all CM evolveIT sidebars.

This will open a new tab and navigate to CM evolveIT Impact Analysis.


CM evolveIT Impact Analysis tab:


Retrieving a Saved Diagram
Find the diagram you wish to retrieve on in the Saved Seams box on the sidebar and click Open.  The diagram will be reopened in the state in which you previously saved it.



Deleting a Saved Diagram

Find the diagram you wish to retrieve on in the Saved Seams box on the sidebar and click Delete.  The diagram will be deleted from the list.




Show Processing in Context


To activate this process simply highlight the program in the Programs Shown in Data Trace sidebar and RMB and select “Show Processing in Context”




8. CM evolveIT Tabbing Environment

Learning Objectives:

 

Upon completion of section 8, students should:

  1. Know how to navigate in CM evolveIT’s tabbing environment.
  2. Be able to arrange and manipulate the tabbing environment through the tabbing menus and manual drag-and-drop.
  3. Be able to combine tabs into tabbing groups.
  4. Know how to separate text windows into independent pop-up windows.

Topics

Tab Navigation

Tab Menu

Tab Docking

Popup Windows

8.1 Tab Navigation

To navigate between multiple tabs,

Click on the desired tab title to view

 Alternatively

 Use the keyboard shortcut Ctrl + Tab, to move to the next tab along from the currently selected tab.

 If the desired tab is not viewable due to a large number of open tabs, it may be accessed by using the scrolls arrows located next to the "x" on the tabs bar.




These controls will only be active when there are more tabs than fit the available screen space.



Closing


There are two ways to close a tab in CM evolveIT

Select the tab to close and click on the X adjacent to the tab.

Select the tab to close, right-click on the tab and select Close from the drop-down menu.






8.2 Tab Menu

Right-clicking on a tab will access the tab sub menu.  From this menu, you can manipulate the location and balance of the selected tab through 4 menu options; Close, Rebalance, Prominent, New Horizontal Tab Group and New Vertical Tab Group.

CloseCloses the selected tab.

Prominent: Maximizes the selected tab in the viewing window.

Rebalance:  Rebalances the selected tab amongst other tabs currently open.

New Horizontal Tab Group: Separates the selected tab into a new horizontal tab group.



    



New Vertical Tab Group:  Separate the selected tab into a new vertical tab group.


    




Move to Next Tab GroupMoves the selected tab to the next tab group on the screen.


     

Move to Previous Tab Group: Moves the selected tab to the previous tab group on the screen.
      


8.3             Tab Docking

Tabs are capable of being separated from the main tab block and manipulated to create an environment that contains all of the information a user may want to access at once.

 Tabs can be docked in 5 different core locations. Above, To the Right, Below, to the left, and over another tab to add it to the tab stack. When docking a tab, the user interface will divide the viewing area so that each group of tabs has the same amount of screen real estate.  After tabs have been relocated the boundaries between tab groups may be shifted to create more space for one tab group, and less space for another.

To begin manipulating the interface,

Open documents to view.  For instance a diagram, control flow and an inventory viewer.



Left click and hold on the Active Tab and Drag it so that an outline of it appears.

Drag this outline to a location which you wish to have it relocate as described above.

Repeat until the user interface has the desired visual representation of information.





8.3 Popup Windows


Code viewer windows can be separated from the CM evolveIT tabbing environment into free-floating windows called Popup Windows.  Below highlighted in Purple is a Properties window with two Tabs. Highlighted in Blue is a properties window which is undocked into a popup window.  



A Popup Window can be manipulated much like a Properties\Side bar.  It can be Docked and Pinned, but may also hold multiple tabs and Popup windows.  Popup windows will initially appear as docked viewer windows at the bottom of the CM evolveIT main viewer window, as seen in the example above.  They can be separated into floating windows, as shown on the right-hand side of the above example, by left-clicking the header bar of the popup window and dragging it to a new position on the screen.  This new floating window can then be sized as desired. 

Popup Window Initialization Default Settings

CM evolveIT provides the user with three default action settings for initialization of popup windows via the


 button that is located in the bottom right-hand corner of the code viewer sidebar window.  





Popup Window Initialization Options:


Add to Existing:  Adds an additional tab for any new popup window.

Replace Existing:  Replaces any existing popup window with the new popup window.

New Popup:  Creates an additional, unique popup window for any new popup window.



8.3            Section 8 – Knowledge Exercises


(1).   Open several Diagrams, Reports and code views of your choice on multiple Inventory Assets, using the Tab Menu to create new tab groups for your new items.

(2).  Use the Tab Menu to combine your items into tab groups, moving them to the previous or next tab group.

(3).  Dock your tabs by dragging and dropping them into different positions within the viewer window.

(4).  Open an application program code viewer. 

  1. Access the popup initialization options on the code viewer sidebar and select option “Add to Existing”.  Open multiple popup windows using the code element sub menus.  (HINT:  right-click on code elements that are highlighted blue). 
  2. Access the popup initialization options on the code viewer sidebar and select option “Replace Existing”.  Open multiple popup windows using the code element sub menus.  (HINT:  right-click on code elements that are highlighted blue). 
  3. Access the popup initialization options on the code viewer sidebar and select option “New Popup”.  Open multiple popup windows using the code element sub menus.  (HINT:  right-click on code elements that are highlighted blue).  

9. Search Tools

Learning Objectives:

Upon completion of section 9, students should:

  1. know how to access the Text Search sidebar through drop-down menus
  2. understand and be able to configure a Text Search using all Text Search Sidebar options
  3. have a general knowledge of regular expressions
  4. know how to further research standard regular expressions, their syntax and usage
  5. have a working knowledge of how Data Search works
  6. know how to access the Data Search sidebar through drop-down menus
  7. understand and be able to configure a Data Search using all Data Search Sidebar options.
  8. Be able to save and recall Data Search Results
  9. Know how to use result review options to organize and view Data Search results
  10. Be able to print and export Data Search results in text format
  11. Be able to export data search results in comma-delimited format.

Topics

Text Search

Data Search



9.1 Text Search


To access Text Search, click on the Inventory Search Bar located near the bottom of the Inventory Viewer sidebar to access the Inventory Search sidebar.




9.1.1 Text Search Sidebar


The Text Search Sidebar is used to configure, start, stop and clear results of the Test Search.  Access the Text Search Sidebar by selecting Text Search from the Inventory Search drop-down menu located at the top of the Inventory Search sidebar.




Search For


 The Search For section is used to enter & store the string to locate within the selected assets.


Regular Expressions within Text Search

Throughout CM evolveIT there are options to use Regular Expressions.  This topic will give a quick synopsis on what regular expressions are and some basic information to get started.  The CM evolveIT text search supports the use of regular expressions when searching for text.

What are regular expressions?

The term regular expression is used to describe a series of characters that are in the language of regular expressions.  This language allows for a description to be built up that can match multiple sequences of characters.  For example one expression can be written that will match “map11” “match34” “match33”.

Regular Expression Resources:

http://www.regular-expressions.info/quickstart.html


http://rexv.org/


For information on regular expression syntax, see Appendix E.

Search In

The Search In section is used to select what type of assets to look through.  Tick the assets to search through, or tick ‘All’ to search them all.  The Search can run against the Expanded Source or the Original (Discovered) Source.



Current Search

The Current Search section contains the controls of the Text Search.




Start Button – The start button begins the search with the options selected in the Search For, and Search In sections.  The Start Button will only be available if a valid search can be performed, i.e. there is a search phrase and source to search in.


Clear Results – The Clear Results button will erase previous searches from the main Text search Tab.  The Clear Results button is only available when there are results to remove.

Whilst a search is running a new set of controls will be made available, the pause and stop controls.  These are available in two locations, on the progress bar, and in the sidebar.

The sidebar controls appear in the Current Search section.





Pause – will pause the current search and can be toggled to resume the search.


Stop – will abort the rest of the search, but still allow viewing of the results found thus far.

9.1.2 Executing a Text Search

The Text Search is configured and started from the Text Search Sidebar.




Click Close to navigate the Results Pane of the Text Search.



The Results Pane is a tree Structure.

The (1) main parent of the tree is the type of result, in the example above, the main parent is Job, meaning the results below it are Jobs.

The children coming from Job, represent the individual Jobs, that contain results, for example (2) STUDJ001.

The children coming from STUDJ001, are the actual results of the search, (3)”5: //STEP005 EXEC PGM= LC0135PG”.

The actual result line starts with the line number on which the result can be found in the asset.  Clicking on the Result line will open the result in the Details pane below with number of lines specified in the ‘Number Of Lines to Show Box’.  The number of lines can be picked from the drop down list or entered manually and then refreshed using the Refresh button.




9.1.3 Push to Inventory Viewer

The results of Text Search can be ‘pushed’ to Inventory Viewer. 

9.2 Data Search


To access Data Search, click on the Inventory Search Bar located at the bottom of the Inventory Viewer sidebar to access the Inventory Search sidebar.  


The Data search tool is highly configurable and allows for much deeper searching in the current view.  You can access the Data Search sidebar by selecting Data Search from the Inventory Search drop-down menu located at the top of the Inventory Search sidebar.




9.2.1 Search For: Entering Data Search Criteria

The Search For section has an advanced method of entering search criteria to the Data Search.


The Search For section works on a List basis.  A list of regular expressions is defined, and then the mode in which the expressions are used can be determined inside the drop down box containing Any and All.

All – means that a result must match every item in the list.

Any – means that a result must match at least one of the items on the list.


To add a regular expression to the list, click on the


, this will create a blank entry in edit mode with the default string of ?match? 





Type the regular expression to match within the programs, and press enter.


Having entered the regular expression, it is possible to change what the regular expression will be compared against.  The regular expression can be compared against a Picture or a Dataname.  To toggle between the two, double click on the icon, or right click on the item and select "Toggle NAME/PICTURE".


 Represents Dataname search mode
 Represents Picture search mode


9.2.2 Search In: Setting Search Scope


The Search In section has 3 modes.


All Programs - Checking this tick box will override other settings within the Search In box, and search all of the programs in the current view.

 If All Programs is unchecked then a dropdown box becomes available to configure how the Search In section interprets the words in the text field next to it.

Only - Selecting this option will mean that the Data Search only Searches In the programs that match the regular expression in the text field.

Except - Selection this option will mean that the Data Search, Searches In all programs except those which match the regular expression in the text field.

The Text Field next to the combo box is a validating regular expression field. The regular expression will be used to match against program names, to either include or exclude from the search.  When an invalid regular expression is entered the text will turn red, it is validated as it is typed, so can be used to help generate regular expressions.





9.2.3 Current Search


The Current Search section is used to control the Data search.



Start Button - The start button begins the search with the options selected in theSearch For, and Search In sections.  The Start Button will only be available if a valid search can be performed, i.e. there is a search phrase, and somewhere to search in.

 Save as - Will automatically save the search in the Saved Searches section with the name given in the text box below it.

 Exit on completion - After the Data Search has been completed, and saved, CM evolveIT will close. Only available when Save as has been checked.

 Whist the Data Search is running, a new button will appear in the Current Search section, called Stop. This button will cancel the Data Search.







1.      The ‘Match Only’ options in ‘Current Searches’ has an additional option




  1. Selecting ‘All’ will match the specified patterns, together with all statements that directly or indirectly access them – that is the matched Data Items will include both the actual matching items, and parent, child, & redefining items, along with their processing statements, if any.
  2. Selecting ‘Direct’ will only match the specified patterns, with any processing statements – so parent, child and redefining items will not appear.

9.2.4 Saved Searches

The Saved Searches section allows control over previous searches that have been saved.





Refresh - The refresh button will reload the list of saved searches.


Open - Will open the currently selected search from the list of saved searches.  This is only available when a search is selected.

Delete - Will delete the currently selected search from CM evolveIT.  This is only available when a search is selected.





9.2.5 Data Search Screen Components


Search Results Window

The Search Results Window provides an expandable tree structure view of your Data Search results with drop-down menu options to control the contents and sorting of your view.

Search Results Details Window

The Details Window displays the code associated with the node selected in the Search Results Window.  Just as with any other code view in CM evolveIT, blue coding elements provide right-click access to sub menus.



9.2.6 Search Results Viewing Options

Reviewing Data Search Results

Enter “W-SF002C-PRESET-LIMIT” as your search data item, selecting All Programs in the Search In box on the Data Search sidebar.  Click Start to execute the search.

The search results options bar provides the ability to focus-in on the search results of interest 





When all search result viewing options are selected, clicking the


 node button located in the upper-right corner of the Search Results Window will present a hierarchical tree of the search results based upon the options selected.


LIST Option

This option indicates whether DATA ITEMS or STATEMENTS will appear at the top level (root) of a data search node.  Each subordinate node will also list the data item(s) referenced in the associated code reference at the top of the node.

LIST: data items

In the following example, a forward trace usage of data item W-SF002C-PRESET-LIMIT is shown with LIST option of “data items”.  The top node is the search argument data item.  The first subordinate node lists parent data structure W-SF002C-MSG followed by its associated code reference in a MOVE statement, and so on.








LIST:  statements

In the following example, a forward trace usage of data item W-SF002C-PRESET-LIMIT is shown with LIST option of “statements”.  The top node is the data item code reference followed by the associated data item.



SHOW Option

 This option indicates whether the user wants to see ALL search result items listed as individual top level nodes or only MATCHED search result items listed as individual top level nodes.  Selecting “MATCHED ITEMS” will show all search results, but will organize them under a single top node that matches the search argument.  Selecting “ALL ITEMS” will show every search result individually, regardless of their relationship to the search argument.

SHOW: all items

In the following example, we see how selecting SHOW option “all items” lists each item individually.  In this case, LIST option “data items” is selected, showing data items at the top of the nodes.  A result node for W-SF002C-PRESET-LIMIT shows internal references to W-SF002C-MSG as well as W-X-EXCP-MSG.  However, individual result nodes for W-SF002C-MSG and W-X-EXCP-MSG are also listed separately, each at the top of their own separate nodes.





SHOW: matched items

In the following example, we see how selecting SHOW option “matched items” lists only the items that matched the search argument.  Only result nodes with W-SF002C-PRESET-LIMIT at the root of the node are listed.



SORT Option

This option indicates in what sort order you wish to see the search result root or top nodes.  In the following example, the root node is the application program because SORT option “by program” is selected.  The subordinate nodes are data items, as specified by the LIST option “data items” and only matched items are shown as specified by the SHOW option “matched items”.



Before we discuss the individual options for SORT, we first need to understand the default sorting for subordinate nodes within each search result root node.

Subordinate search result nodes are sorted in a default order of code section, code paragraph and result item order.





SORT: by program


When SORT option “by program” is selected, the search result root nodes are partitioned by the application program in which the results exist.  In the below example, search result nodes for data items that matched the search argument are listed within the programs in which they exist.



SORT: alphabetically

When SORT option “alphabetically” is selected, the search result root nodes are partitioned by the node root item and sorted in alphabetical order by the root item.  In the example below, all data items in the search results are listed, sorted alphabetically by the data item name.

<Info on default sorting explaining duplicate items>



SORT:  alphabetically within parent





9.2.7 Search Results Tree


The results tree now has selectable Check Boxes on each branch




  1. The ‘border’ checkbox to the left of the tree is a select all/none switch. Checking it will check all the root branches, unchecking will uncheck everything
  2. Checking a branch is only possible if no ‘ancestor’ branch is checked (the check mark implicitly applies to the complete sub tree).


There is a new option on the bar above the tree




  1. This determines whether or not top level nodes with no children are shown (the default is ‘Hidden’)




2.      The Save/Export menu has been re-organized & extended



  1. ‘Export All (CSV)’ is the old ‘Export’ option
  2. The ‘Export Marked (XML)’ option will generate an XML export of the checked branches only, including Code Fragments for each node.

o   Note that XML Export can be a long process (initial estimate about 15-20 nodes/minute, large searches can easily produce 20,000 nodes … so be careful what you export!)




Forward and Backward Trace

Forward Trace

Downward facing arrows with subordinate rightward facing arrows signify a forward trace.  These nodes represent data usage wherein the data argument in the search impacts the result of another item.


In the following example, the impact of W-SF002C-PRESET-LIMIT is traced forward through code references
.




Backward Trace


Upward facing arrows and subordinate leftward facing arrows signify a backward trace.  These nodes represent data usage wherein the data argument in the search is impacted by the usage of other items.

In the following example the impacts to W-SF002C-PRESET-LIMIT are traced backward through code references.






9.2.8 Search Details Window




Show Full Procedure Division Code View in Embedded CodeThe Search Details Window displays the code associated with nodes that are selected within the Search Results Window results tree.  Selecting any node in the tree will display the associated code in the details window.






Show Full Procedure Division Code View in Embedded Code

By clicking on the Options on the Menu bar user can toggle the text which is displayed in the Selected Node. When the option is checked the Selected Node

window will be populated with the full procedure view.





Unchecked the highlighted statement and the paragraph it is located is displayed.





Show Results in Context


Right-clicking on highlighted program within the Results Window will access the sub-menu similar to the program sub-menu with additional option at bottom of menu, The feature is only available from Data Search results. If you group Data Search results by Program, then the RMB menu on the Program Node is extended with a "Show Code in Context" option. The new option will open a new Tab showing the Procedure Division of the Program marked up with the Statements appearing in the Results. Code which is not marked up can be "folded" to hide it - as individual sections, or globally. There is a toolbar at the top of the Code window allowing navigation back & forward through the highlights, plus toggling the outlining  user Highlight.





Right-clicking on any blue coding element within the Details Window will access the Element Sub Menu options.




Problem: When scoping a change it is often important to know exactly (& only) where a field is directly used. It may be initialised and passed around as part of a linkage, file or database record, but scoping a change will depend upon knowing those statements which directly manipulate it.

This is very hard, time-consuming & error-prone using text search – even with CM evolveIT’s multi-line capability. With these extensions, this becomes simple

1.      Search for the field using ‘Match only’ & ‘Direct’




2.      Sort the results thus





The default view will then show







That is, out of over 460 Programs originally scanned, only these 10 contain statements that directly access a matching field







3.      These results may now be exported









9.3 Section 9 - Knowledge Exercises


(1).   Conduct a few text searches, exercising the options in the Text Search side bar.  View the search results.

(2). Open a Data Division code view on an inventory Application Program of your choosing.  Select a data item defined in the Data Division of the program.  Highlight/select the data item in the code view by right-clicking and dragging the pointer across the item and copy it by using CNTL-C.  Using CNTL-V to paste the selected item name; set up and execute a Data Search on the selected data item, using various Data Search sidebar options to set up your search.  Review the search results using various combinations of the Search Results List, Show and Sort options.  Expand all search result nodes fully and review each result in the Details Window, exploring blue Coding Element sub menu options for each result.  Do this on 2-3 data items you find in Application Programs.


10. Documentation - CM evolveIT Diagram Editor

Learning Objectives:

 

Upon completion of section 10, students should:

·         have a general knowledge of the CM evolveIT documentation tab & snapshot functionality

·         know the difference between saving & exporting diagrams

·         know how to edit diagrams in the CM evolveIT snapshot facility

Topics

1.  Saving

2.  Editing

3.  Annotating

4.  Exporting

10.1 CM evolveIT Documentation

 

CM evolveIT provides the user with a resource to manipulate current diagrams to reflect proposed processing updates through the snapshot functionality. 

Any diagram created in CM evolveIT can be created\saving\editing for further documentation. Sidebar  that displays when a diagram is created makes this easy. The documentation can be saved in a "Personal Documentation Repository"  directory  on local disk or a "Shared Documentation Repository"  directory  on Shared network disk so anyone with the CM evolveIT client on their desktop can open the documentation. These diagrams can be shared with other CM evolveIT users through the Documentation tab within Inventory Viewer.  The diagrams may also be exported &/or printed for use outside of CM evolveIT. 

  1. Capturing a diagram using Snapshot.

After creating any diagram, the sidebar in the current diagram is displayed:

To move the diagram to CM evolveIT diagram editor click on the Snapshot button on sidebar.





10.1.1 Saving

The save function stores the Diagram in CM evolveIT format (.evdx).  This is an XML which is reloadable into CM evolveIT for editing.
To save the diagram from the diagram editor, click on “File” then “Save As”


This will bring up the “Save Diagram” window. This is the point where you can save the diagram to a local drive or a network shared drive.




'Export' saves a snapshot of the current Diagram state as a standalone graphic (bitmap or vector), together with an RTF of the notes. 

 






Saved Diagrams are re-opened from the "Documentation" panel (bottom sidebar button).

To retrieve a saved diagram click the “Documentation”  tab on the CM evolveIT sidebar.



Note: Click on Browse to navigate  to the saved diagram




A list of Directories can be entered to be monitored.  All Diagrams stored in these directories will be listed there.  Select a diagram & choose "Open". 

Note: Highlight an existing diagram and Click “Open”




  1. To open a Diagram saved elsewhere, select "Browse" to navigate to the diagram.
Note: If the desired diagram is not listed click “Browse” to find it. 




  1. To open a new, blank page to create a new Diagram, select "New".
Note: Select “New”  to create a new diagram.




10.1.2 Editing

CM evolveIT diagrams can be edited to include updates that are not yet reflected in the source contained within the current inventory.


  1. Right click on shape from shapes panel to edit text; select ‘apply to selection’. 


  1. Edit Color by selecting object
  2. In node properties box in the left sidebar, click on Style, click on Fill, click on drop down arrow; navigate to & select new color.


§  Edit text by selecting object,

§  In labels properties box in the left sidebar, change text under Label, Text.

§  Can also use the Edit tab in the tool bar to change the text of the label.  Must click ‘apply’ & ‘ok’ after changes are made.







§  Creating Elements (Nodes, Vertices)

§  Drag an element from the palette onto the canvas or click at an empty location on the canvas.






§  Creating Connections (Edges, Links)

§  Drag a connection from the palette onto an element (node) on the canvas or drag the mouse with the left button held down on a node.

§  Complete the creation by clicking on a target node.

§  Abort the creation by pressing the Esc key.

§  Create control points (bends) during edge creation by clicking on an empty area of the canvas, remove the last control point with Right-click.




§  Creating and Editing Labels

§  Press the F2 key while an element or connection is selected or add/edit a label in the properties panel while its corresponding element/connection is selected.

§  The label is not visible nor is it editable until an editable element is ‘applied to selection‘.





§  Simplified Property Editing

    • Checkbox option "Simplified Properties" appears on "Edit" menu, checked by default
    • When using Simplified Properties the entries in the Options Editor (bottom LH pane) a reduced set of editable Properties are displayed.
      • Note that enumerated value names in drop down options menus cannot be changed. Where the meaning of these is not obvious, icons have been added for clarity.
      • Where possible more meaningful names for Properties in the Options editor have been introduced.



          • If the check state is changed then a full list of editable Properties appears for the next selected item (click on the current selection to refresh.
          • The Options Editor pane and the RMB menu "Properties" on Nodes/Edges/Labels respect the "Simplified Properties" selection.  Irrespective of the check state a full editable Properties dialog can be obtained from Edit->Properties on the Menu Bar.



            How do you change text in a box from the original group?

            -The original "CM evolveIT" nodes are not editable, other than to move them.

            -To modify the text, color, or shape, select the node (or nodes) you want to change, RMB on a Style in the palette, & choose "Apply to   selection".

            *The selected node(s) will take on the new shape, color & style & the text in the box will become the new shape's "label" which can then be edited:

            *If the node is unselected then RMB over the node & choose "Edit Label";

            *If the node is selected modify the text in 'Label/Text' on the Properties Panel (RMB 'Properties', F6, or use the Properties Window if     visible).

            *Note that on editable styles the "Label" is a separate object & can be styled individually. For example try changing the 'Label/Label      Position' property.



            -It is possible to modify the text of a Node by editing its Label in the "structure view" on the far right of the window:  click the Label twice (not double-click) to rename, just as you would a file in Windows Explorer.

            *It is not possible to edit the Label of an CM evolveIT original Node - Label editing is disabled for them (click twice will have no effect).

            -When you select a node in the Structure View it centers the visible canvas on the corresponding Node, as well as selecting it (makes for an easy way to 'search' for a specific node).  Changing the Label of a Node will also center the canvas on the modified Node.


            -Press the LMB over any unselected node & drag (with the mouse button held down) on any unselected node it  immediately starts to draw a connection of the currently highlighted style. 


            -ESC aborts the operation, or else dropping (releasing the mouse) over any other node completes the link; release the mouse button over blank space, press again & continue dragging to create a "corner" in the line.

            -If you accidentally create an edge, CTRL-Z removes it.

            -Drag & drop of an arrow style from the palette immediately creates a new node of the highlighted style & enters "edge drawing" node as if you had dragged on the new node.



            10.1.3 Annotating

            Notes are a useful way to add information about the node, edge, &/or diagram in general.  

            §  Notes can be added to the snapshot diagram.

            §  Add to window below diagram; click save button.





-Notes are visible by hovering over the object to which the notes are applied.






§  Notes are visible in the window below the diagram when the node or edge is selected.


Below are other editing features available in CM evolveIT Diagram Editor.

§  Panning and Zooming

o   Move the diagram view by moving the mouse while Ctrl is pressed.

o   The zoom factor is changed with the mouse wheel or the zoom buttons in the toolbar.

o   Use Ctrl-mousewheel to zoom in or out on the center of the displayed area.Display the entire diagram using the 'Fit Contents' button in the tool bar.

§  Undo/Redo

o   The last edit operations can be undone by pressing Ctrl+Z, clicking the undo button in the toolbar or selecting 'Undo' from the 'Edit' menu. Undone operations can be restored by pressing Ctrl+Y, the redo button or selecting 'Edit/Redo' from the menu.

§  Grouping

o   Selected nodes can be grouped into a group node by pressing Ctrl+G. The group node's size will be adjusted to its contents. Pressing Ctrl+G when no node is selected creates an empty group node. A node can be added to a group node or removed from a group node by dragging it with the Shift key held down. The group which will be the nodes parent is indicated by highlighted corners.

o   Deleting a group node will remove the group node but not its children.

§  Collapsing and Expanding Groups

o   Collapse a selected and expanded group node by pressing Ctrl+Minus. Collapse is also available in the 'Grouping' menu. Collapse a unselected and expanded group node by by clicking the Minus button in the top left corner of the node.

o   Expand a selected and collapsed group node by pressing Ctrl+Plus. Expand is also available in the 'Grouping' menu. Expand a unselected and collapsed group node by by clicking the Plus button in the top left corner of the node.

§  Entering and Exiting Groups

o   Enter a selected group node by pressing Ctrl+Enter. Enter is also available in the 'Grouping' menu.

o   Exit a group node by pressing Ctrl+Backspace. Exit is also available in the 'Grouping' menu.

§  Automatic Layout

o   The graph elements can be arranged automatically by selecting a layout style from the 'Layout' menu. Once a layout style is selected, it can be applied again by clicking the 'Apply' button.



10.1.4 Exporting

The Export function stores a snapshot of the current Diagram state as a standalone graphic (bitmap or vector), together with an RTF of the notes.


§  Exports the viewable screen.

§  Fit to page first or use ‘whole content’ from the advanced options. 

§  Use EMF for Visio usage.

§  Advanced options











Accessibility in "Current Cell Sidebar"

Cell Type

Available Attributes

Application Program





<none>

Has Redundant Code

Is Variable Name

Missing

Program in Copybook

Copybook



<none>

Missing

Database



<none>

Missing

Dynamic Calls



<none>

Called Prog. Missing

Calling Prog. Missing

Dynamic Call Missing

Dynamic Statement

External Files



<none>

Unresolved

Group



<none>

Missing

TP Monitor

Job



<none>

Missing

Platform

Job Procedure



<none>

Missing

Platform

MapSet



<none>

Missing

TP Monitor

Physical File



<none>

Missing

Program Entrypoint



<none>

Redundant

Schema



<none>

Missing

Screen



<none>

Missing

System Program



<none>

Table



<none>

Missing

Transaction



<none>

Missing

TP Monitor



Description

Attributes

Description

<none>

Option to select no attributes.

Has Redundant Code

The program has unreachable code.

Is Variable Name

The name of this item is a variable name containing the real name.

Missing

This asset hasn't been discovered by CM evolveIT

Program in Copybook

Program is contained in a copybook

Called Prog. Missing

Program not in inventory

Calling Prog. Missing

Program not in inventory

Dynamic Call Missing

Missing due to missing program

Dynamic Call Statement

Missing due to missing program

Unresolved

Unsure of what asset it is

TP Monitors

Transaction Protocol Monitor

Platform


Redundant

Unreachable by fall-through or direct perform call.



Appendix B – CM evolveIT Relationships

Relation Name

Description

Called Entrypoint

Selected Item calls the Highlighted Entrypoint

Called Program

Selected Item is called by the Highlighted Program

Calling Entrypoint

Selected Item calls the Highlighted Entrypoint

Calling Program

Selected Item is called by the Highlighted Program

Calls Calling

Select Item calls and is called by the Highlighted Item

Read/Read by

Selected Item reads or is read by the Highlighted Item

Uncategorised

A relationship that does not have a specified category

Update/Updated By

Selected Item updates or is updated by the Highlighted Item

Write/Written by

Selected Item writes or is written by the Highlighted Item


Appendix C – CM evolveIT Asset Sub Menu Options other assets

Assets available


Asset Type

Available operations

Application Program

Initial Divisions

Code (full)

Procedure Division

Control Flow Diagram

Reports

Diagrams

CICS Queue

NO DATA

Copybook

View Source

Reports

Diagrams

Database

Reports

Diagrams

Dynamic Calls

None

External File

Reports

Diagrams

Group

NO DATA

Job

Job Flow Diagram

View Source

Reports

Diagrams

Job Procedure

Job Flow Diagram

View Source

Reports

Diagrams

Mapset

Reports

Diagrams

Physical File

Reports

Diagrams

Program entrypoint

Reports

Diagrams

Schema

Reports

Diagrams

Screen

Show Screen

Reports

Diagrams

System Program

Reports

Diagrams

Table

Reports

Diagrams

Transactions

Reports

Diagrams



Appendix D – Object Sub Menu Options by Type

COBOL Elements

IndexingOff

Appendix E – Regular Expression Syntax

 

·         CM evolveIT Regular Expression Searches contain a “source text string” & a “Regular Expression pattern”

o   In text search – source text string is equal to a full LINE of text.

o   In Data search/trace – the source string is an Cobol NAME

§  All searches in Data Search should be for a Cobol Name pattern.

 

·         The search begins by taking the first “character” of the Regex pattern, & looks to match it in the source string

o   Ascii characters match themselves normally CASE SENSITIVE

o   ^ matches the start of the source string

o   $ matches the end of the string

o   “meta characters” - ^,$,[,],(,), ... are matched with \ : \$

 

·         Examples of Regex patterns

o   ‘.’ Matches ­ANYTHING

o   ‘^...... ‘ force a match to occur in a non-comment COBOL line

o   ‘^......[ \-]’  matches on continuation lines as well

§  ‘[‘ introduces a character class – match any of these characters

·         [A-Z][A-Z0-9\-]* - COBOL identifier

o   * means zero or more of what I just matched

o   + means one or more

·         ‘^...... +’ starts a match at the first non-space character on a COBOL line

·         ‘^...... +MOVE ‘

·         ‘^.{6} +MOVE ‘

·         ‘.{0,1}’ optional any single character

·         \s any whitespace (space or tab), \t is tab

·         * & + are greedy

·         ^...... +.+\. Matches up the LAST period

·         ^...... +.?+\. Matches up to the FIRST period

·         ^...... +(.+)\.

·         ^...... +([A-Z][A-Z0-9\-]* +)+\.

o   Non comment line starting with one or more Cobol identifiers separated by spaces end with a dot (must have spaces before the period)

·         OR patterns together with ‘|’

 

 

Regular expressions for use for searching Cobol Programs

·         Find all “IF” and “EVALUATE” (WHEN Clause) of a specific field (limit the search result to decision tests of a specific field.  (Use multi-line setting to find the field where there is a list of “OR”ed fields in the IF statement.

 

(IF\s+CONV-TRAN-CODE\s+=\s+DATA-LIC-CHANGE)|(WHEN\s+DATA-LIC-CHANGE)

 

·         Find all comments

 

^......*

 

·         Find a Cobol Field

 

^......\s[\D]*FIELD-NAME

 

: (only after 7 characters where the 7th character is whitespace (no comments) followed by anything but numbers (not a data definition))

 

 

·         Find where a Cobol Field is moved to any field

 

^......\s+MOVE +FIELD-NAME

 

:(only after 7 characters where the 7th character is whitespace (no comments) )

 

 

·         Find where any Cobol Field is moved to a specific field

 

^......\s+MOVE +[A-Z][A-Z0-9\-]* +to +FIELD-NAME

 

:(only after 7 characters where the 7th character is whitespace (no comments) )

 

 

·         Find any 3 character literal (hard code)

 

^......\s+.*’…’

 

:(only after 7 characters where the 7th character is whitespace (no comments) )

 

 

·         Find where any 3 character literal (hard code) is moved to a specific field

 

^......\s+MOVE +’…’ +to +FIELD-NAME

 

:(only after 7 characters where the 7th character is whitespace (no comments) )




Characters

Character

Description

Example

Any character except [\^$.|?*+()

All characters except the listed special characters match a single instance of themselves. { and } are literal characters, unless they're part of a valid regular expression token (e.g. the {n} quantifier).

a matches a

\ (backslash) followed by any of [\^$.|?*+(){}

A backslash escapes special characters to suppress their special meaning.

\+ matches +

\Q...\E

Matches the characters between \Q and \E literally, suppressing the meaning of special characters.

\Q+-*/\E matches +-*/

\xFF where FF are 2 hexadecimal digits

Matches the character with the specified ASCII/ANSI value, which depends on the code page used. Can be used in character classes.

\xA9 matches © when using the Latin-1 code page.

\n, \r and \t

Match an LF character, CR character and a tab character respectively. Can be used in character classes.

\r\n matches a DOS/Windows CRLF line break.

\a, \e, \f and \v

Match a bell character (\x07), escape character (\x1B), form feed (\x0C) and vertical tab (\x0B) respectively. Can be used in character classes.

 

\cA through \cZ

Match an ASCII character Control + A through Control + Z, equivalent to \x01 through \x1A. Can be used in character classes.

\cM\cJ matches a DOS/Windows CRLF line break.

Character Classes or Character Sets [abc]

Character

Description

Example

[ (opening square bracket)

Starts a character class. A character class matches a single character out of all the possibilities offered by the character class. Inside a character class, different rules apply. The rules in this section are only valid inside character classes. The rules outside this section are not valid in character classes, except \n, \r, \t and \xFF

 

Any character except ^-]\ add that character to the possible matches for the character class.

All characters except the listed special characters.

[abc] matches a, b or c

\ (backslash) followed by any of ^-]\

A backslash escapes special characters to suppress their special meaning.

[\^\]] matches ^ or ]

- (hyphen) except immediately after the opening [

Specifies a range of characters. (Specifies a hyphen if placed immediately after the opening [)

[a-zA-Z0-9] matches any letter or digit

^ (caret) immediately after the opening [

Negates the character class, causing it to match a single character not listed in the character class. (Specifies a caret if placed anywhere except after the opening [)

[^a-d] matches x (any character except a, b, c or d)

\d, \w and \s

Shorthand character classes matching digits 0-9, word characters (letters and digits) and whitespace respectively. Can be used inside and outside character classes.

[\d\s] matches a character that is a digit or whitespace

\D, \W and \S

Negated versions of the above. Should be used only outside character classes. (Can be used inside, but that is confusing.)

\D matches a character that is not a digit

[\b]

Inside a character class, \b is a backspace character.

[\b\t] matches a backspace or tab character

Dot

Character

Description

Example

. (dot)

Matches any single character except line break characters \r and \n. Most regex flavors have an option to make the dot match line break characters too.

. matches x or (almost) any other character

Anchors

Character

Description

Example

^ (caret)

Matches at the start of the string the regex pattern is applied to. Matches a position rather than a character. Most regex flavors have an option to make the caret match after line breaks (i.e. at the start of a line in a file) as well.

^. matches a in abc\ndef. Also matches d in "multi-line" mode.

$ (dollar)

Matches at the end of the string the regex pattern is applied to. Matches a position rather than a character. Most regex flavors have an option to make the dollar match before line breaks (i.e. at the end of a line in a file) as well. Also matches before the very last line break if the string ends with a line break.

.$ matches f in abc\ndef. Also matches c in "multi-line" mode.

\A

Matches at the start of the string the regex pattern is applied to. Matches a position rather than a character. Never matches after line breaks.

\A. matches a in abc

\Z

Matches at the end of the string the regex pattern is applied to. Matches a position rather than a character. Never matches before line breaks, except for the very last line break if the string ends with a line break.

.\Z matches f in abc\ndef

\z

Matches at the end of the string the regex pattern is applied to. Matches a position rather than a character. Never matches before line breaks.

.\z matches f in abc\ndef

Word Boundaries

Character

Description

Example

\b

Matches at the position between a word character (anything matched by \w) and a non-word character (anything matched by [^\w] or \W) as well as at the start and/or end of the string if the first and/or last characters in the string are word characters.

.\b matches c in abc

\B

Matches at the position between two word characters (i.e. the position between \w\w) as well as at the position between two non-word characters (i.e. \W\W).

\B.\B matches b in abc

 

 

 

 

Alternation

Character

Description

Example

| (pipe)

Causes the regex engine to match either the part on the left side, or the part on the right side. Can be strung together into a series of options.

abc|def|xyz matches abc, def or xyz

| (pipe)

The pipe has the lowest precedence of all operators. Use grouping to alternate only part of the regular expression.

abc(def|xyz) matches abcdef or abcxyz

Quantifiers

Character

Description

Example

? (question mark)

Makes the preceding item optional. Greedy, so the optional item is included in the match if possible.

abc? matches ab or abc

??

Makes the preceding item optional. Lazy, so the optional item is excluded in the match if possible. This construct is often excluded from documentation because of its limited use.

abc?? matches ab or abc

* (star)

Repeats the previous item zero or more times. Greedy, so as many items as possible will be matched before trying permutations with less matches of the preceding item, up to the point where the preceding item is not matched at all.

".*" matches "def" "ghi" in abc "def" "ghi" jkl

*? (lazy star)

Repeats the previous item zero or more times. Lazy, so the engine first attempts to skip the previous item, before trying permutations with ever increasing matches of the preceding item.

".*?" matches "def" in abc "def" "ghi" jkl

+ (plus)

Repeats the previous item once or more. Greedy, so as many items as possible will be matched before trying permutations with less matches of the preceding item, up to the point where the preceding item is matched only once.

".+" matches "def" "ghi" in abc "def" "ghi" jkl

+? (lazy plus)

Repeats the previous item once or more. Lazy, so the engine first matches the previous item only once, before trying permutations with ever increasing matches of the preceding item.

".+?" matches "def" in abc "def" "ghi" jkl

{n} where n is an integer >= 1

Repeats the previous item exactly n times.

a{3} matches aaa

{n,m} where n >= 1 and m >= n

Repeats the previous item between n and m times. Greedy, so repeating m times is tried before reducing the repetition to n times.

a{2,4} matches aa, aaa or aaaa

{n,m}? where n >= 1 and m >= n

Repeats the previous item between n and m times. Lazy, so repeating n times is tried before increasing the repetition to m times.

a{2,4}? matches aaaa, aaa or aa

{n,} where n >= 1

Repeats the previous item at least n times. Greedy, so as many items as possible will be matched before trying permutations with less matches of the preceding item, up to the point where the preceding item is matched only n times.

a{2,} matches aaaaa in aaaaa

{n,}? where n >= 1

Repeats the previous item between n and m times. Lazy, so the engine first matches the previous item n times, before trying permutations with ever increasing matches of the preceding item.

a{2,}? matches aa in aaaaa


IndexingOn


    • Related Articles

    • CM evolveIT Administrator Manual

      Please look at the attached file(s)
    • User Group

      Dashboard - User Group This document will cover the basics of the CM EvolveIT Dashboard user mapping. There will be a discussion of how to create user groups and set user authority within the group. We will look at how to assign inventories to groups ...
    • WebClient Manual

      Here you can find the articles of the CM WebClient user manual, just click on the name and it will take you directly to the article. Introduction Installation Requirements Plex Model Configuration Overview of Workspace Setup Calling WebClient from an ...
    • CUD and User Mapping

      This document will cover the basics of the CM evolveIT Dashboard user mapping. There will be a discussion of how to create user groups and set user authority within the group. We will look at how to assign inventories to groups as well as how to ...
    • CM evolveIT Dashboard APIs

      This document will cover the basics of the CM evolveIT Dashboard Configuration Tool. There will be a discussion about what APIs are available, how to use the APIs and how to test results from the APIs. The last section of the document will walk ...